|
In this section: |
WebFOCUS App Studio Maintain Data applications can be persistent or non-persistent.
The benefits of a persistent application are the following:
The disadvantages of a persistent application are the following:
|
How to: |
The benefits of a non-persistent application are the following:
The disadvantages of a non-persistent application are the following:
Note: In a non-persistent application:

The HTML/Document Wizard opens.
The Templates, Settings, and Themes dialog box opens.



In the .mnt tab, add a loaddata case in the Maintain Data code to load the stack, as shown in the following image.

Note: The Winform Show_and_exit Form1 command makes the application non-persistent.


Note: If you accidentally left-click allstk and fields are created, click the undo icon, and make sure to right-click the stack before you drag it onto the form.



The output is:



To do so:
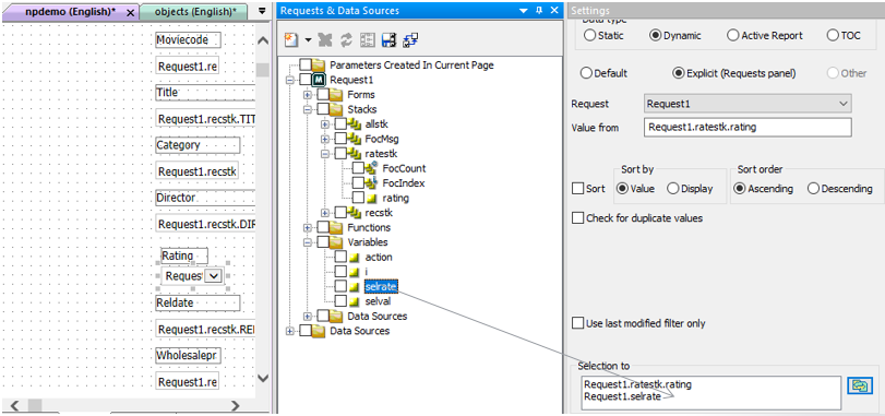
These are used to store and pass back values to Maintain Data. You can make them not visible (visible No) later.
When you click the link, you want to return to the Maintain Data code, retrieve the record, and display it.

selval.value=IbComposer_getClickedCellValue(ctrl); action.value= 'G';

Note: This requires a reconnect to Maintain Data every time.


The output is:




Note: Add and Delete are handled the same way.





The output is:

Using the -IWC.updateGridData("stk"); command, non-persistent Maintain Data applications can use the grid to update multiple rows and columns.






The output is:
