Design-time Concepts

Design-time concepts introduces TIBCO Business Studio for BusinessWorks, an Eclipse-based integration development environment that is used to design, test, and deploy applications.

TIBCO Business Studio for BusinessWorks provides Eclipse extensions such as editors, palettes, and so on.

Development Environment

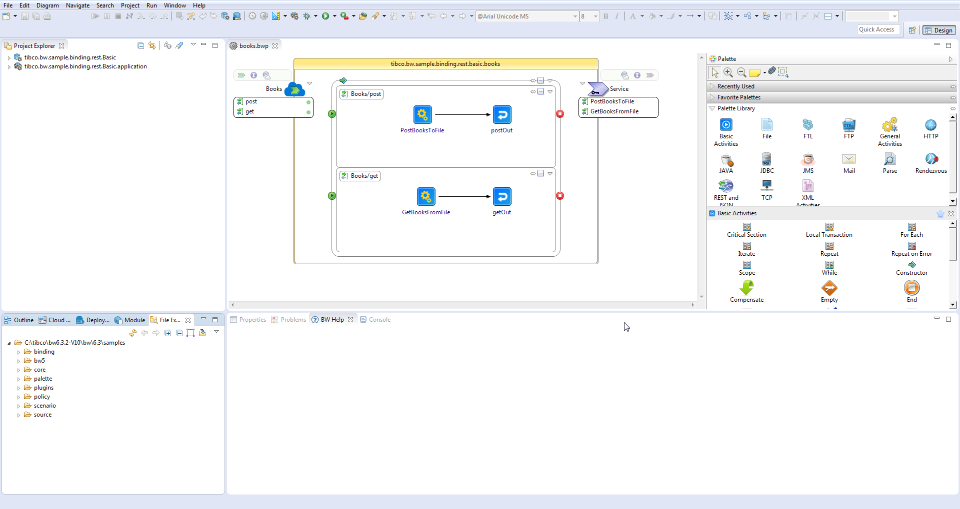
TIBCO Business Studio for BusinessWorks provides a workbench that can be used to create, manage, and navigate resources in your workspace. A workspace is the central location on your machine where all the data files are stored.

TIBCO Business Studio for BusinessWorks Workbench

The workbench consists of:

  • Menu: Contains menu items such as File, Edit, Navigate, Search, Project, Run, Window, and Help.
  • Toolbar: Contains buttons for the frequently used commands such as New , Save , Enable/Disable Business Studio capabilities , Create a new Application Module , Create a new Shared Module , Debug , Run , and so on.
  • Perspectives: Contain an initial set and layout of views that are needed to perform a certain task. TIBCO Business Studio for BusinessWorks launches the Design perspective by default. You can change the perspective from the menu Window > Open Perspective > <perspective_name>.
  • Views: Display resources and allow for navigation in the workbench. For example, the Project Explorer view displays the applications, modules, and other resources in your workspace, and the Properties view displays the properties for the selected resource. You can open a view from the menu Window > Show View > <view_name>.
  • Editors: Provide a canvas to configure, edit, or browse a resource. Double-click on a resource in a view to open the appropriate editor for the selected resource. For example, double-click a process (MortgageAppConsumer.bwp) in the Project Explorer view to open the process in the editor.
  • Palettes: Palettes group activities that perform similar tasks and provide quick access to activities when building a process. For more information, see Palettes.

Explorers

TIBCO Business Studio for BusinessWorks consists of the following tabs in its left pane:

  • Project Explorer: Displays the logical view of your entire workspace with all the projects and the processes, service descriptors, resources, schemas, and module descriptors for each project
  • API Explorer: You can also view the APIs residing locally on your machine from the API Explorer. Use the Settings dialog in the API Explorer to filter the APIs you want to access
  • File Explorer: Displays a view of selected folders in your local file system
  • Outline tab: Displays a tree structure of the details of a selected artifacts in an editor
  • Module tab: Displays the module properties and shared variables used in the module

Testing and Debugging

TIBCO Business Studio for BusinessWorks bundles some of the runtime components so that you can run and debug an application in the design-time environment.

The menu option Run > Debug or the icon on the tool bar enable you to debug an application. The menu option Run > Run or the icon on the tool bar enable you to run an application.

Run configurations specify information such as:

  • Bundles to be executed.
  • Arguments such as the target operating system, target architecture, target web services, and so on.
  • Settings that define the Java Runtime Environment including the Java executable, runtime JRE, configuration area and so on.
  • Tracing criteria for the OSGi JAR file, if needed.
  • Common options such as choosing to save the results either as local files or as shared files, and also to display them in the menus (Debug and/or Run). It also allows to define encoding for the result files.

Once created, an application can be run using a specific configuration. If a run configuration is not specified, the project displayed in the editor area is launched by default.