Example of Transformation
In this example of using the Transform task, the mediation flow is for a travel reservation service.
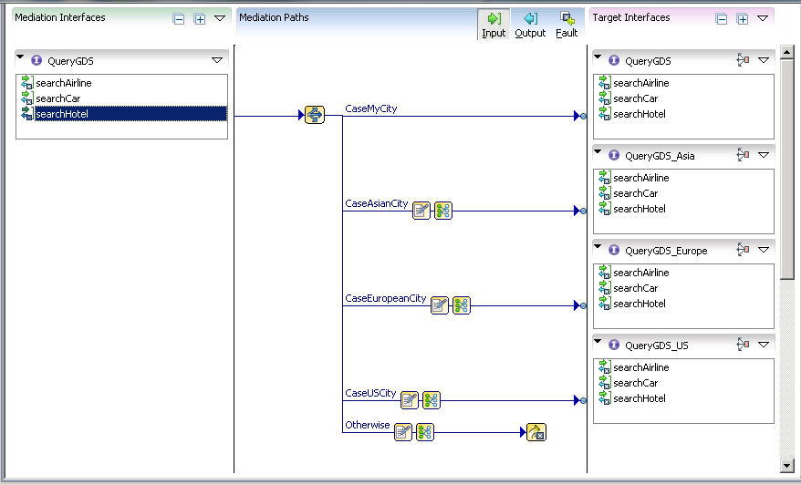
The mediation operation exposes the service as a single interface, but the mediation flow routes incoming requests to the appropriate local service based on the location of the hotel. Different continents have different target services that perform the hotel reservation. The schemas for different locations are slightly different, and so some transformation might be necessary.
Transform tasks are required when requests come in for any city other than the local city, because the schemas for the other target operations are different from the mediation operation. The image shows the transform task for the case when a reservation is requested for an Asian city.

