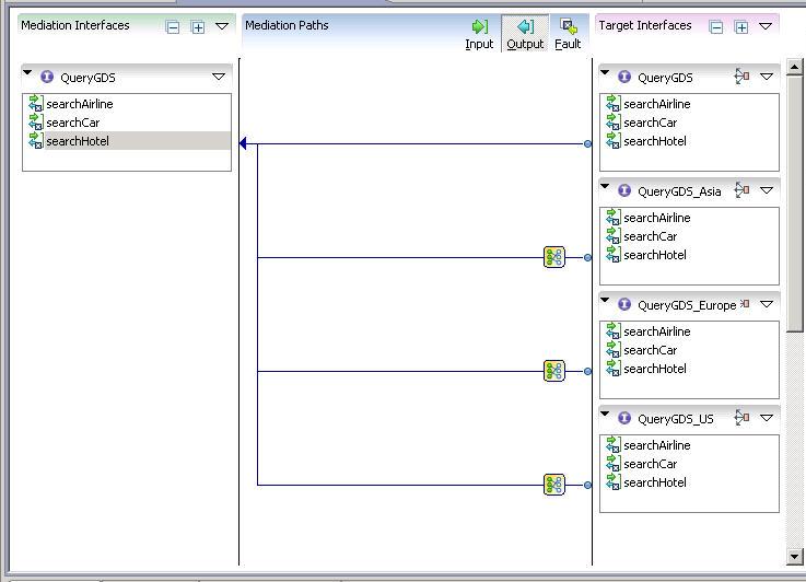
Paths and Route Tasks
Route tasks can be added only to input paths.
Route tasks send each incoming message to a single destination based on which route case evaluates to true, or to a single destination designated as otherwise if none of the cases evaluate to true.
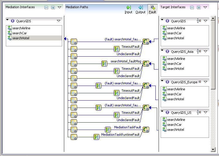
Paths on the input flow to a target operation correspond to paths on the output and fault flow from that target operation. Paths ending in Throw Fault have a corresponding mediation fault path on the Fault flow. Paths ending in a Generate Reply task have a single, common Handle Reply path on the Output flow.
Copyright © Cloud Software Group, Inc. All rights reserved.


