Mediation Flows
A mediation flow is a graphical representation of the business logic for a mediation component.
Mediation flows are created and managed within the Mediation Flow Editor, in TIBCO Business Studio. Mediation flow resources are stored in the Mediation Flows folder within a ActiveMatrix SOA project. See the Composite Development Guide for more information about creating and managing ActiveMatrix SOA Projects.
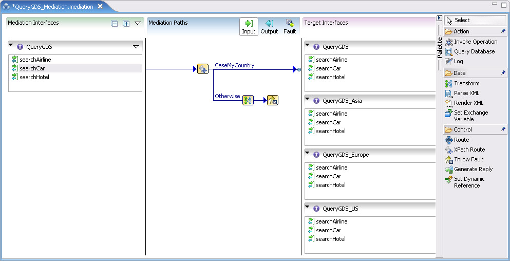
A mediation flow includes several parts:
- Mediation interfaces: One or more mediation interfaces provide the interface for the mediation components that you expose to consumers of your applications.
- Mediation paths: Depending on the message exchange pattern of the mediation interface, there can be an input, output, and fault path from each operation in the mediation interface to operations in the target interfaces.
- Target interfaces: These interfaces to existing services in your enterprise provide implementation of the operations for the associated mediation operations.
- Mediation tasks: You can place mediation tasks, such as Log or Route, on mediation paths to perform business logic your application requires.
Copyright © Cloud Software Group, Inc. All rights reserved.
