Creating and Managing Supervised Work List Views - Example 1
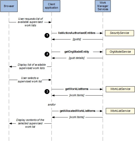
In this example, a user requests a list of available supervised work lists.
Procedure
-
Find out what work lists the user has access to by calling
listActionAuthorisedEntities for the
viewWorkList system action. The response contains a list of GUIDs. Each GUID identifies an organization model entity whose work list the calling user is authorized to view.
<soapenv:Envelope xmlns:soapenv="http://schemas.xmlsoap.org/soap/envelope/" xmlns:sec="http://security.api.de.n2.tibco.com"> <soapenv:Header/> <soapenv:Body> <sec:listActionAuthorisedEntities component="BRM" name="viewWorkList"/ </soapenv:Body> </soapenv:Envelope><SOAP-ENV:Envelope xmlns:SOAP-ENV="http://schemas.xmlsoap.org/soap/envelope/"> <SOAP-ENV:Header/> <SOAP-ENV:Body> <listActionAuthorisedEntitiesResponse xmlns="http://security.api.de.n2.tibco.com"> <guid xmlns="">_2ieLgMpREd64gM7QE8RwxA</guid> <guid xmlns="">_1ErNcPdyEeGYxbPtftvtUA</guid> <guid xmlns="">_tO9Y8PdzEeGYxbPtftvtUA</guid> <guid xmlns="">_Xf_9sPdpEeGYxbPtftvtUA</guid> </listActionAuthorisedEntitiesResponse> </SOAP-ENV:Body> </SOAP-ENV:Envelope> -
For each GUID returned in the
listActionAuthorisedEntities response, call
getOrgModelEntity to obtain the organization model entity’s
entity-type, along with other details—its name, whether it has any child entities and so on.
Note: You can use this information to present the available supervised work lists to the user in your desired manner. See also Navigating the Organization Model .
<soapenv:Envelope xmlns:soapenv="http://schemas.xmlsoap.org/soap/envelope/" xmlns:org="http://orgmodel.api.de.bpm.tibco.com"> <soapenv:Header/> <soapenv:Body> <org:getOrgModelEntity model-version="-1"> <guid>_2ieLgMpREd64gM7QE8RwxA</guid> </org:getOrgModelEntity> </soapenv:Body> </soapenv:Envelope><SOAP-ENV:Envelope xmlns:SOAP-ENV="http://schemas.xmlsoap.org/soap/envelope/"> <SOAP-ENV:Header/> <SOAP-ENV:Body> <getOrgModelEntityResponse model-version="3" xmlns="http://orgmodel.api.de.bpm.tibco.com"> <position guid="_2ieLgMpREd64gM7QE8RwxA" ideal-number="1" label="Rep" name="AcmeCustomerServiceRepresentative" resource-count="3" xmlns=""> <allocation-method method="ANY"/> <location-ref guid="_h-Ao8MpREd64gM7QE8RwxA" label="Swindon UK" name="Swindon"/> <req-capability guid="_LlK0IMpQEd64gM7QE8RwxA" label="Language Spoken" name="LanguageSpoken"> <qualifier-value>Spanish</qualifier-value> <qualifier-value>English</qualifier-value> </req-capability> <req-capability guid="_dTR0oMpQEd64gM7QE8RwxA" label="Opt Out Of Junk Mail" name="MarketingOptOut"/> <req-capability guid="_iGzOAMpQEd64gM7QE8RwxA" label="Orientation Completed" name="OrientationCompleted"/> <privilege-holding guid="_I8YiEMpSEd64gM7QE8RwxA" label="Is A Base User" name="BaseUser"/> </position> </getOrgModelEntityResponse> </SOAP-ENV:Body> </SOAP-ENV:Envelope> -
When the user selects a supervised work list to view, call either, or both of, the following:
- getWorkListItems, to retrieve the list of work items currently offered to this user.
- getAllocatedWorkListItems, to retrieve the list of work items currently allocated to this user.
In either case, specify the organization model entity’s entity-type and GUID as parameters to this call.
<soapenv:Envelope xmlns:soapenv="http://schemas.xmlsoap.org/soap/envelope/" xmlns:api="http://api.brm.n2.tibco.com"> <soapenv:Header/> <soapenv:Body> <api:getWorkListItems startPosition="0" numberOfItems="5" > <entityID model-version="-1" entity-type="POSITION" guid="_2ieLgMpREd64gM7QE8RwxA" </entityID> </api:getWorkListItems> </soapenv:Body> </soapenv:Envelope><SOAP-ENV:Envelope xmlns:SOAP-ENV="http://schemas.xmlsoap.org/soap/envelope/"> <SOAP-ENV:Header/> <SOAP-ENV:Body> <getWorkListItemsResponse xmlns="http://api.brm.n2.tibco.com"> <startPosition xmlns="">0</startPosition> <endPosition xmlns="">0</endPosition> <totalItems xmlns="">1</totalItems> <workItems xmlns=""> <id id="5" version="0"/> <header distributionStrategy="OFFER" priority="50" startDate="2015-05-19T16:16:30.860Z"> <name>RepResponce</name> <description>Rep Responce</description> <flags> <scheduleStatus>DURING</scheduleStatus> </flags> <itemContext> <activityID>pvm:001i18</activityID> <activityName>RepResponce</activityName> <appInstance>pvm:0a126</appInstance> <appName>CSCallbackProcess</appName> <appID>_Y_SqoV6zEd-KqJmYNEw8ow</appID> </itemContext> </header> <state>OFFERED</state> <visible>true</visible> </workItems> </getWorkListItemsResponse> </SOAP-ENV:Body> </SOAP-ENV:Envelope>
Copyright © Cloud Software Group, Inc. All rights reserved.
