| diagram |
 |
| namespace |
http://api.bds.tibco.com |
| type |
GetCaseClassInfoRequestType |
| properties |
|
| children |
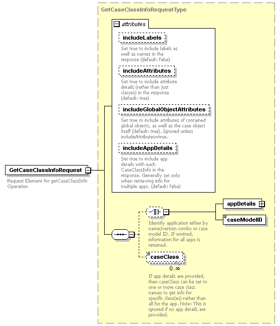
appDetails caseModelID caseClass |
| attributes |
| Name | Type | Use | Default | Fixed | Annotation | | includeLabels | xs:boolean | | false | | | documentation | | Set true to include labels as well as names in the response (default: false) |
| | includeAttributes | xs:boolean | | true | | | documentation | | Set true to include attribute details (rather than just classes) in the response (default: true) |
| | includeGlobalObjectAttributes | xs:boolean | | true | | | documentation | | Set true to include attributes of contained global objects, as well as the case object itself (default: true). Ignored unless includeAttributes=true. |
| | includeAppDetails | xs:boolean | | false | | | documentation | | Set true to include app details with each CaseClassInfo in the response. Generally set only when retrieving info for multiple apps. (default: false) |
|
|
| annotation |
| documentation | | Request Element for getCaseClassInfo Operation |
|
| source |
<xs:element name="GetCaseClassInfoRequest" type="GetCaseClassInfoRequestType">
<xs:annotation>
<xs:documentation>Request Element for getCaseClassInfo Operation</xs:documentation>
</xs:annotation>
</xs:element> |