Undeclared Fault Headers
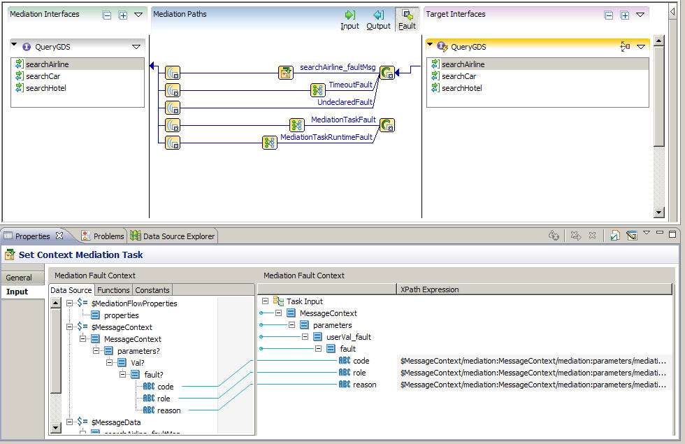
A context parameter of type Mediation and direction Fault is used to access the undeclared headers (code, role, and reason) provided by SOAP.
Using this type of context parameter requires the target interface to be bound to a SOAP endpoint, but no validation can be done to ensure that. The developer of the system just has to know that SOAP is being used.
The following screen shows the mapping between the context parameters on the Fault path of the Target interface and that of the Mediation interface.
Copyright © 2022. TIBCO Software Inc. All Rights Reserved.
