Supported JMS Message Format

TIBCO ActiveMatrix BPM can publish JMS messages using the TIBCO ActiveMatrix BPM Event format.

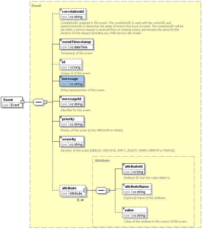
Messages published in TIBCO ActiveMatrix BPM Event format conform to the definition of the Event element in the EventCollectorQueryService schema (ec-basetypes.xsd).

Note: The CONFIG_HOME/bpm/bpm_app_nameec.properties file includes the namespace of the EventCollectorQueryService schema (for example, http://base.api.ec.n2.tibco.com) in the "Event" element when it publishes the event as a JMS message.

The following diagram provides a brief summary of this schema. For complete information, seeTIBCO® BPM Enterprise Developer Guide.

The following example shows a simple JMS message that uses the TIBCO ActiveMatrix BPM schema.

<Event>
   <correlationId>8F534823-F097-4106-86ED-A6F423731579</correlationId>
   <eventTimestamp>2009-10-02T09:38:28.220+01:00</eventTimestamp>
   <messageId>SAMPLE_MESSAGE_ID</messageId>
   <message>Test message</message>
   <severity>INFO</severity>
   <priority>Medium</priority>
</Event>