Dynamic Organization Participants
With Dynamic Organization Participants, you can create references to dynamic organization entities, that can only be completed when the organization model is deployed.
The User Task component passes a reference (Organization Entity Reference) to the Organization Participant for work allocation.
Organization Entity References consist of the following components:
- an OrganizationModel Major Version - the major version of the Organization Model in which the entity resides.
- an Entity Type - the type of Organization Entity expected; for example, GROUP, POSITION, ORGANISATION_UNIT.
- a GUID - the unique identifier of the Organization Entity (only unique within a given major version of the Organization Model).
- The value of the Dynamic Organization Identifier fields.
The Organization Entity Reference is used to locate the Dynamic Organization Model, and use the Dynamic Organization Identifier field values to identify the Dynamic Organization Model instance, under which it will locate the corresponding entity.
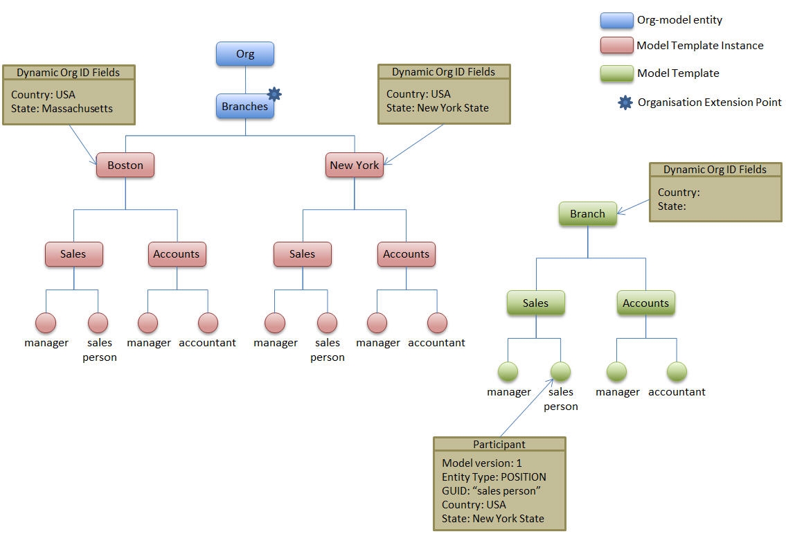
As an example; the figure below shows an Organization Model with a Dynamic Organization Model, the root node of which is named Branch. Branches is the name of the extension point. There are two Dynamic Organization Model instances, named Boston, and New York. A Dynamic Organization Participant references the sales person Position within the Dynamic Organization Model (the GUID would actually be a generated value, but the name has been used here for clarity).
At runtime, the values of Dynamic Organization Identifiers Country and State will identify the particular instance of the Dynamic Organization Model as the New York instance. It is from that instance that the Position sales person will be selected for the work allocation.