Exporting the Process to a File
Now that the MDM Workflow has been defined and edited, it can be exported in MDM workflow format.
Follow these steps to export the process:
Procedure
-
First, ensure that the
Destination for the Process is set to
MDM.
-
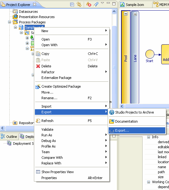
Right-click the sample (xpdl file) in the Project Explorer and select the
Export option.
-
Select
MDM Process XML under
MDM Process Designer and click
Next.
-
Select the location to export the sample (xpdl) to. You can either export it to the default projects export folder, or to a file. Click
Finish.
-
The export is now complete. If you go to the location where you chose to export the file, you will see an
xml output file. This is the
xpdl process file which has been converted to the MDM Engine
xml format.
Copyright © Cloud Software Group, Inc. All Rights Reserved.