Defining Input Map Mapping
(Short description required.)
Procedure
-
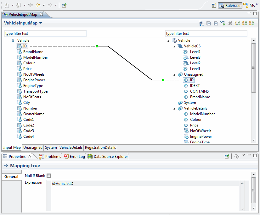
To manually map the input map, Drag and drop the Data Source Attribute (Data Source Tree on the left side of the editor) to Repository/Relationship Attribute (Input Map Tree on the right side of the editor).
-
To automatically map the input map, Right click on the Repository and click
Auto Map.
-
You can define multi-value attribute mapping in the input map editor. The multi-value attribute is identified by
.
-
Drag and drop the Data Source Attribute (Data Source Tree on the left side of the editor) to multi-value Attribute (Input Map Tree on the right side of the editor).
Alternatively you can also define multi-value attribute mapping using the property view. Select the multi-value attribute and click
in the property view to define the mapping. Enter the mapping expression in the text box.
-
To enter the source expression for the Repository/Relationship Attribute, Click on the Attribute under Input Map tree (Right hand tree). The text editor will appear in the property section.
-
Select the
Null If Blank check box if you want to consider a blank value in the data source.
Copyright © Cloud Software Group, Inc. All Rights Reserved.