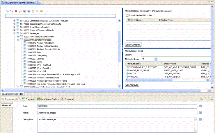
Creating Classification Code Hierarchy
Using Classification Code tree controls you can create Classification Code Hierarchy.
| Tree Controls | |
| Editing Controls | |
|
|
Create a new child Classification Code. |
|
|
Create a new sibling Classification Code. |
|
|
Delete a Classification Code. |
| Navigating Controls | |
|
|
Refresh the Classification Code. |
|
|
Expand to view all the Classification Code. |
|
|
Collapse all the Classification Code. |
|
|
Home Classification Code. If you are inside a child or sibling Classification Code and want to return the main Classification Code. |
|
|
Back Classification Code. If you are inside a child or sibling Classification Code click and want to return back. |
|
|
GoInto Classification Code if you want view the child or sibling Classification Code. |
- Procedure
- Click
to add a child Classification Code. Enter an appropriate name for the child Classification Code.
- The properties for child Classification Code are displayed. Enter the Code, Name, and Description in the respective fields. You can add multiple child Classification Code.
- Similarly click
to add sibling Classification Code. Enter the
Code,
Name, and
Description in the respective fields. You can create multiple siblings of an existing child.
- Use the tree controls specified in the control table to Expand, Collapse, GoInto and so on.
- The newly created Classification Code is displayed.