Opening a Diagram Editor for a Package
If you double-click on a Package header, a new Business Object Model Editor window opens, showing only the contents of that Package. This may be useful if the main editor is too crowded to see the contents of a Package clearly.
You may need to re-arrange the contents of the Package in the new editor to make them all clearly visible. If so, start by right-clicking on a blank area of the editor and select the Arrange All option.
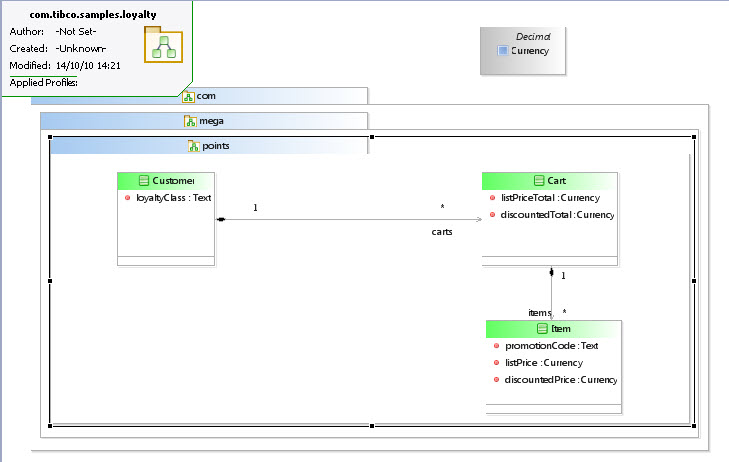
The illustration shows a Package Editor window opened on a package named points, in a hypothetical business object model.
This editor is an exact window on the main Business Object Model Editor; any changes made in one window are reflected in the other.
Click the shortcut icon
on the badge to return to the main editor.
Copyright © 2022. Cloud Software Group, Inc. All Rights Reserved.
