Creating Dynamic Sub-Processes
A dynamic sub-process can be created by modifying a call sub-process activity.
See the "Dynamic Sub-Processes" topic in the TIBCO® BPM Enterprise Concepts Guide.
- Procedure
- Create a process interface that specifies the start event and its input or output parameters. Each process that is to be invoked from the dynamic sub-process task must implement the same process interface. See Process Interfaces.
- Create one or more call sub-process activities in your process.
- From the General tab for each call sub-process activity:
- Using the picker, select the process interface created in step 1.
- In the Runtime Identifier Field select a formal parameter or data field using the picker. This must be a text field or an array. Arrays can be used for multi-instance sub-process tasks where potentially different sub-processes are required for each instance of the same task.
- Initialize the Runtime Identifier Field. For example, for a multi-instance sub-process task you could create a Script task before it to populate the array data field with a sub-process name element for each task instance. For a single instance sub-process task simply set the runtime identifier field to the required sub-process name in a script prior to the task.
For a sub-process implementation which resides in an external sub-process library., you could use a script something like the script shown in the following illustration:
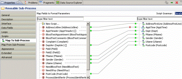
- In the call sub-process activity, map data to and from the called process (to pass data between the process and sub-process):
Map the input to the interface in Map To Sub-Process.Map the output from the interface in Map From Sub-Process.
For example:

Subtopics