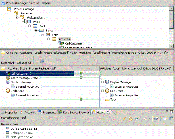
Use of Process Package Comparison Editor with Two-way Compare
These notes help you interpret the results of a two-way compare. The screen capture below shows you an example of a two-way compare.
- The following icons indicate changes in a two-way compare:
As no common ancestor is available for comparison, all differences are treated as if changes were made on the left-hand revision):

A green [+] (with no indication of direction) indicates elements that appear in the left-hand revision that do not appear in the right-hand revision. 
A green [-] (with no indication of direction) indicates elements that appear in the right-hand revision that do not appear in the left-hand revision. Items that do not have an icon by them are changed in either the left or right hand revision, or both (or have added, deleted or changed descendants).
- If you hover the cursor over the relevant icon, tooltip pop-ups let you know that the information was added to the left or deleted to the right - so you might have added something, or the other version might have deleted something.
In a two-way compare it is not possible to identify which version the change was made in.
- In the Comparison view, you see Information elements (as indicated by the
icon. These elements are always shown regardless of whether there are any differences in the data that they represent. This is to give you a context for given elements and usually contain the 2 or 3 major configurations for that element (such as task type, name and so on).
- Internal Properties (found at the level below a task, for example) is used to group a number of smaller changes made as the result of your main change/s under one heading. You are unlikely to need to examine these, but if you do want to see them in more detail select the
button above and to the right of the left/right content view.
- The central section of the comparison view shows connection lines between correlating objects on the left and right side. These include icons according to what the difference is (and on the side of the connection line where the change that caused the difference was made). The lines are color coded to indicate the type of change that they represent (red = conflicting change, green = addition or deletion, blue = existing element changed).