Dynamic Organization Participants

Dynamic Organization Participants can be created as external references to an organization entity within a Dynamic Organization. These participants can be assigned to a task like any other participant. Dynamic Organization Participants allow the creation of references to dynamic organization entities, that are completed when the organization model is deployed.

A Process Task can reference multiple participants. However, if any of those participants are Dynamic Organization Participants, then all Dynamic Participants of that task must reference entities within the same Dynamic Organization.

When a Dynamic Organization Participant is assigned to a task you need to identify the correct instance of the Dynamic Organization to use. You do this using Dynamic Organization Identifiers. The process data fields and parameters that provide these values have to be mapped to these identifiers.

The User Task component passes a reference (Organization Entity Reference) to the Organization Participant for work allocation.

Organization Entity References consist of:

  • an Organization Model Major Version - the major version of the Organization Model in which the entity resides.
  • an Entity Type - the type of Organization Entity expected; for example, GROUP, POSITION, ORGANIZATION_UNIT.
  • a GUID - the unique identifier of the Organization Entity (only unique within a given major version of the Organization Model).
  • The value of the Dynamic Organization Identifier fields.

The Organization Entity Reference is used to locate the Dynamic Organization Model, and use the Dynamic Organization Identifier field values to identify the Dynamic Organization Model instance, under which it locates the corresponding entity.

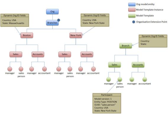
As an example; the figure below shows an Organization Model with a Dynamic Organization Model, the root node of which is named Branch. Branches is the name of the extension point. There are two Dynamic Organization Model instances, named Boston, and New York. A Dynamic Organization Participant references the sales person Position within the Dynamic Organization Model (the GUID would actually be a generated value, but the name has been used here for clarity).

At runtime, the values of Dynamic Organization Identifiers Country and State identify the particular instance of the Dynamic Organization Model as the New York instance. It is from that instance that the Position sales person is selected for the work allocation.