Decision Manager User Interface
The TIBCO BusinessEvents Decision Manager user interface consists of TIBCO BusinessEvents Studio Explorer and the decision manager editor.
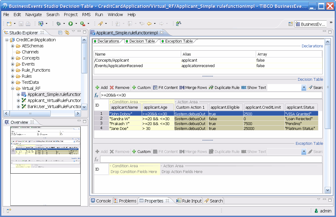
The following figure displays the decision table that is implementation of the VRF shown in Virtual Rule Functions and Decision Tables.
Decision Manager User Interface
In TIBCO BusinessEvents Decision Manager, TIBCO BusinessEvents Studio Explorer (on the top-left) displays the TIBCO BusinessEvents ontology. The ontology is used by the business user to work with a decision table. Ontology is created in the TIBCO BusinessEvents project, where the decision tables you add are used.
Decision Table Editor
The editor is the work area for defining the decision tables. The editor consists of three different sections that can be hidden or viewed:
Declarations
Displays the VRF arguments (read only).
Decision Table
The table used to define business rules by dragging and dropping properties of the VRF arguments (or using other logic).
Exception Table
Another instance of a decision table where you can (optionally) enter conditions and actions for non-business logic.
Overview View
The Overview view (on the bottom-left) displays the thumbnail of the decision table. It is used to navigate larger tables.
Catalog Functions
Three catalogs of functions are available: Standard Functions, Ontology Functions, and Custom Functions. Expand each set to view the functions. You can drag and drop functions onto the desired decision table cell to help you define a condition or action.
When you float the cursor over a function in the registry, Decision Manager displays a tooltip showing the description and syntax.
Custom Functions
Technical users can create custom functions (with their own tool tips). For more details, see TIBCO BusinessEvents Developer’s Guide of the TIBCO BusinessEvents documentation set.
