Persistence Store Setup

A persistence store enables persistent backup of the objects generated and modified at runtime. Use of a backing store enables recovery in the event of a system-wide failure.

The backing store feature requires use of Cache or Store object management. Before you add a backing store, ensure that your project ontology is completely configured.

Note:
  • Use a separate schema and schema owner for each project, even if different projects use the same ontology (otherwise ontology conflicts can occur).
  • If your project ontology changes after the backing store is in place, you must update the backing store schema. See Updating Existing Backing Store Schema .

Setup refers to using the provided scripts to create the backing store schema for your project. Also, see Resources Required for Setting Up the Database for the DBMS-related requirements.

See the following flowcharts to understand the store setup procedure:

Store Setup (Simple)

Simple task flow

    Procedure
  1. (JDBC backing store only) Add a JDBC Connection shared resource, see JDBC Connection Reference.
  2. Configure backing store settings and properties in the CDD file, see Store Configurations.
  3. Prepare and build the EAR file, see Building an EAR File in TIBCO BusinessEvents Studio.
  4. Initialize the backing store database and run SQL scripts to create tables, see Initializing the Database and Generate Non-Project Tables.
  5. Generate the backing store deployment scripts for your project, see Generating Deployment Scripts for a Store.
  6. Run the generated deployment scripts, see Step 2 Run the Project Schema Script (as BE_USER).
Note: Task D is not available for DB2 since DB2 uses the OS runtime authentication system. Therefore, this step (run the initialize database script) does not apply to DB2.

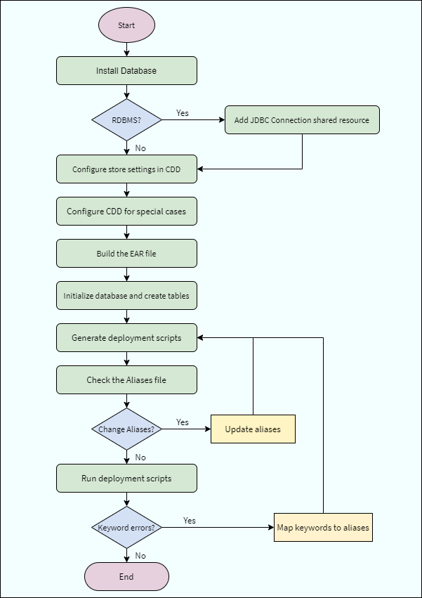
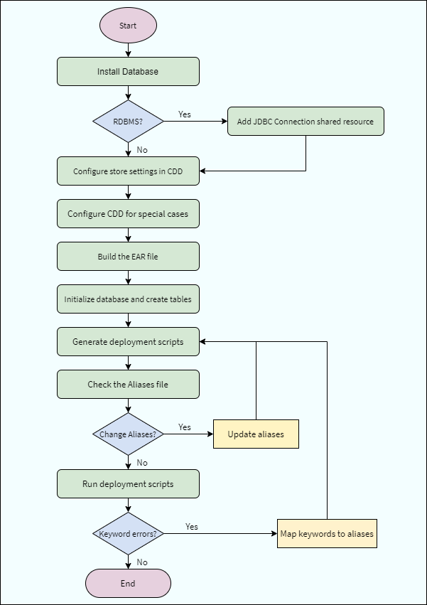
Store Setup (Complex)

Complete task flow

    Procedure
  1. Install prerequisite for the database software, see Install Prerequisites for Backing Stores.
  2. (JDBC backing store only) Add a JDBC Connection shared resource, see JDBC Connection Reference.
  3. Configure backing store settings and properties in the CDD file, see Store Configurations.
  4. Configure the CDD file for special cases, see Cases Those Need Additional Setup.
  5. Prepare and build the EAR file, see Building an EAR File in TIBCO BusinessEvents Studio.
  6. Initialize the backing store database and run SQL scripts to create tables, see Initializing the Database and Generate Non-Project Tables.
  7. Generate the backing store deployment scripts for your project, see Generating Deployment Scripts for a Store.
  8. Check and modify the alias file, see Step 1 Check the Aliases File and Modify Aliases as Desired.
  9. Run the generated deployment scripts, see Step 2 Run the Project Schema Script (as BE_USER).
  10. Map keywords to aliases, see Step 3 If Needed - Map Key (Reserved) Words to Aliases.
Note: Task F is not available for DB2 since DB2 uses the OS runtime authentication system. Therefore, this step (run the initialize database script) does not apply to DB2.