Adding Mock Support for Process Starter

Now you can add the Mock Input to the Process Starter in TIBCO BusinessWorks Container Edition with Maven Plugin 2.9.0. You can skip the execution of a Process Starter by adding the Mock Input to the Process Starter, whose process is under Unit Testing. The Assertion support is not provided to the Process Starter, because Process Starter creates TIBCO BusinessWorks Container Edition jobs continuously and they are dependent on the third party. The Unit Testing is specific with a single job only, so there is no need to add the Assertion to the Process Starter. Hence, only the Mock Input support to the Process Starter is provided.

Note: When you want to test the activities from the Main Process, it is recommended to Mock the Input of Process Starter.
Before you begin
  • Process Starter to be mocked should be present in the process, which is under Unit Testing.
  • Generate a valid Mock Input XML file. For more information, see Generating the Mock Input File.
    Procedure
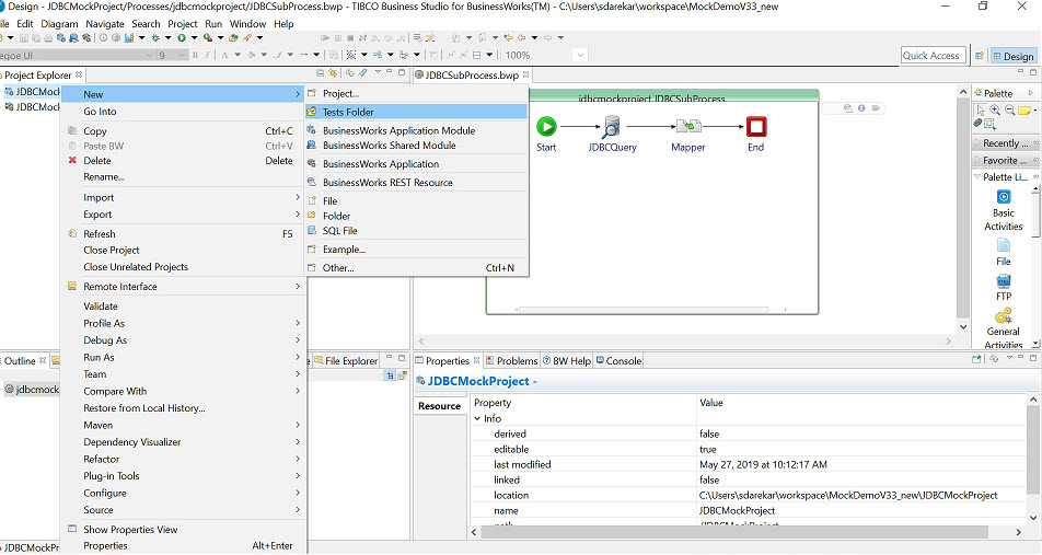
  1. Right-click the module project and select New > Tests Folder. This adds the Tests folder in the module project.

  2. Right-click the Tests folder in the Project Explorer pane and select New > Add Test File. Change the test file name if required and click Next. This shows the New Test File wizard with a list of available processes.

  3. Select the process having the Process Starter to be mocked.

  4. Right-click the Process Starter to mock, click Add Test > Add Input.

    The Tests tab is added in the Properties section of the activity. The Tests tab contains the Input XML File option to select the path of the Mock Input XML file.