Creating a Schema by Using the ADB Configuration Shared Resource
Adding a Parent Table
You can add a parent table only to DB Poller and DB Merger schemas. To add a parent table from the connected Database (through JDBC connection) for the DataEventPoller activity and the DataMerger activity:
Procedure
Selecting a Table from Other Schema
On the ADB Configuration page, the schema mentioned in the Default Schema field on the Connection tab is the Default Schema. Any schema other than the default schema is termed as Other Schema.
- To access tables in the Other Schema, the database user must have the proper set of permissions granted.
- The
Add table
opens a dialog box from which you can add a table from the
Other Schema. You can use it to add different schemas at parent and child level.
- If you set the value of the Default Schema field to a different schema (other schema) name other than the default schema specified in an Oracle database and select a table by performing the steps mentioned later, the table is loaded from the other schema and the publishing table is also generated in the other schema.
- If you set the value of the default schema to a non-DBO schema (other schema) for Microsoft SQL Server database or a non-Public schema (other schema) for a PostgreSQL database and select the table by performing the steps mentioned later, the table is loaded from the other schema and the publishing table is also generated in the other schema.
- To select a table from other schema, perform the following steps:
Procedure
Setting Up a Relation Between Parent and Child Tables
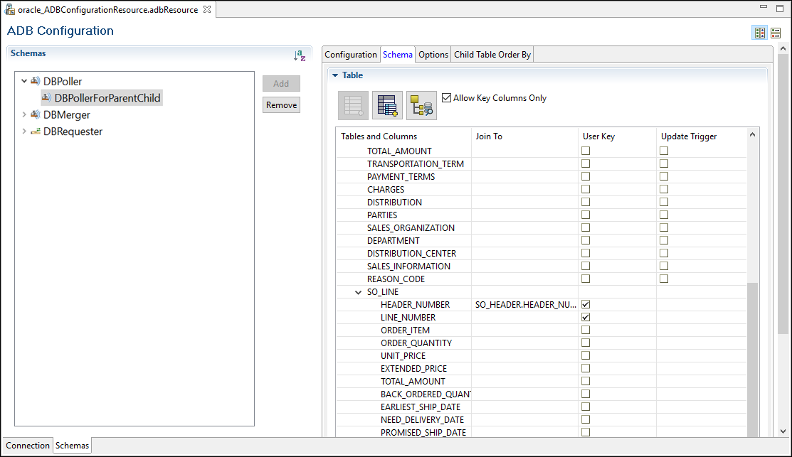
You can set up a relation between the parent and child table by using Join To for the DataEventPoller activity and the DataMerger activity. For applying a Join To relation between a parent and child table, you must set at least one field as the User Key in the child table or clear the Allow Key Columns check box.
Procedure
Refresh the Schema
Refresh the existing schema or change the columns used, by using
Refresh Schema from DB
.
Specifying the Columns of an Order By Clause for a Child Table
When a child table is added to a parent table, it is displayed on the Child Table Order By tab. You can specify the columns of an Order By clause used for each child table query. The plug-in returns the child table result set in a particular sequence. To specify the columns of an Order By clause for a child table for the DataEventPoller activity and the DataMerger activity:

.
. Similarly, you can use
to move them back to the left panel. You can also reorder the sequence by using the
Up and the
Down buttons.
.