Working with the Plug-in Sample Projects

The ActiveMatrix BusinessWorks Plug-in for Apache Pulsar sample project demonstrates the following processes:

pulsar_batching_sample\Consumer Process

This process demonstrates how to use the plug-in to receive the messages in a batch. The consumer uses the batching feature to receive the messages from the Apache Pulsar server.

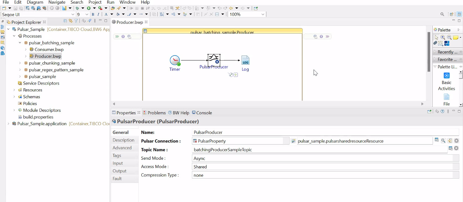
pulsar_batching_sample\Producer Process

This process demonstrates how to use the plug-in to send the messages in a batch. The producer uses the batching feature to send the messages to the Apache Pulsar server.

pulsar_chunking_sample\Consumer Process

This process demonstrates how to use the plug-in to receive the original messages from the chunked messages. The consumer uses the chunking feature to receive the messages from the the Apache Pulsar server.

pulsar_chunking_sample\Producer Process

This process demonstrates how to use the plug-in to send the original message in chunks. The producer uses the chunking feature to send the messages to the Apache Pulsar server.

pulsar_regex_pattern_sample\Consumer Process

This process demonstrates how to use the plug-in to receive the messages using the regular expression feature. The consumer receives the messages from multiple topics from the Apache Pulsar server.

pulsar_regex_pattern_sample\ProducerForTopic-1 Process

This process demonstrates how to use the plug-in to send the messages through the producer using the pulsar server on topic-1.

pulsar_regex_pattern_sample\ProducerForTopic-2 Process

This process demonstrates how to use the plug-in to send the messages through the producer using the pulsar server on topic-2.

pulsar_sample\Consumer Process

This process demonstrates how to use the plug-in to receive the messages. The consumer uses the Apache Pulsar server to receive messages from a topic.

pulsar_sample\Producer Process

This process demonstrates how to use the plug-in to send the messages. The producer uses the Apache Pulsar server to send the messages to a topic.