Configuring a Process
In the Getting Started tutorial, the fourth task you must do using the plug-in is to configure a process.
Prerequisites
You must create a datagrid connection as described in Creating a DataGrid Connection and add a table as described in Adding a Table. You should have an empty process in the project you created.
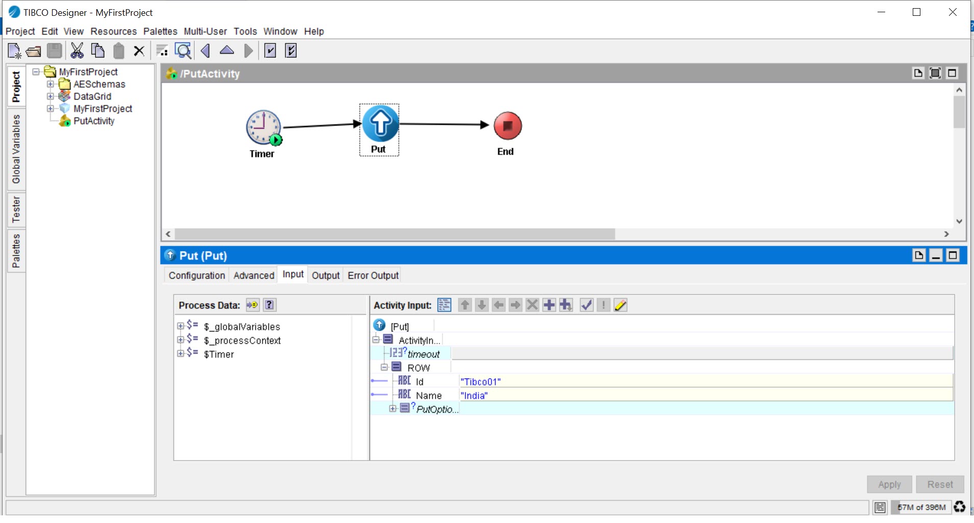
Procedure
What to do next
After you have configured a process, the next task is to test the process. See the Getting Started tutorial.
Copyright © Cloud Software Group, Inc. All rights reserved.

