Creating Mapping Files
Use TIBCO Foresight® Translator to create mapping files. 
		  
 
		
 
		To create mapping files, follow these steps:
-  Open Translation Tool. You can do so in one of the following ways: 
			 
- Select Start > All Programs > TIBCO_HOME > Translator in Windows.
- Click the
 button in the TIBCO Foresight® EDISIM® Standards Editor toolbar. 
			  - Select File > Open Source Guideline in the menu. The Open Source Guideline dialog appears. Navigate to the directory to import the source guideline. This is the guideline that describes the input data.
 - Select File > Open Target Guideline in the menu. The Open Target Guideline dialog appears. Navigate to the directory to import the target guideline. This is the guideline that describes the output data.
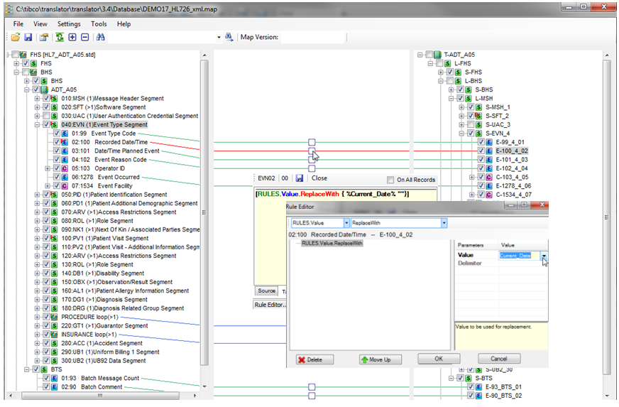
 - Expand the source and target nodes to edit the map. Check the checkbox in front of the source data item from the left panel and then check the corresponding checkbox of the target data item from the right panel. If the mapping succeeds, there is a red or green line connecting the source and the target data. 
			 
To delete the mapping between the source data and the target data, uncheck the checkboxes in front of the source data and the corresponding target data.
 - Set up transformation rules. Double-click the box as shown. The Rule Editor dialog appears. Edit rules based on your requirements in the dialog.
 - Test the mapping file to verify your results. Click the 
			 
button in the Translation Tool toolbar and then click the 
			  Test tab at the bottom of the Translation Tool window. In the Test tab, test the mapping. 
		   - Select File > Save in the menu to save the map in the Translator Database Directory.
 
Copyright © Cloud Software Group, Inc. All rights reserved.
