Mapping Data in the ChildToParent Process
Mapper is a general activity defined in TIBCO ActiveMatrix BusinessWorks. It is used as the data consumer of the Salesforce Query All activity.
To map data values in the ChildToParent process, complete the following steps:
- Procedure
- Click the Mapper activity in the ChildToParent process, the
Mapper panel is displayed.
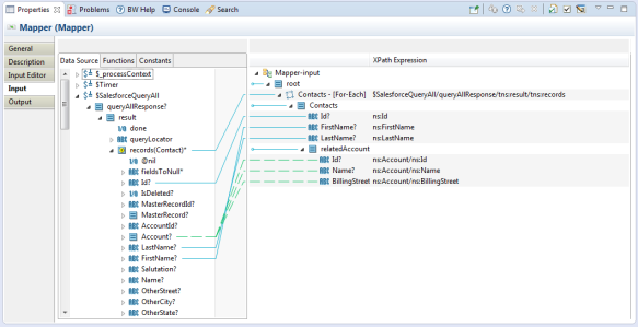
On the Input tab, you can see the available data source and the expected input of the activity. The data source and activity input are represented as schema trees.
- Cast the records node that is received from the Salesforce Query All activity into the data type of the Contact sObject.
- Map the cast records element to the Contacts element in the activity input area.
- Map other elements to the corresponding elements in the activity input area, as shown in the following figure.
ResultMap data in the ChildToParent process:
