Mapping Data in the ParentToChildren Process
Mapper is a general activity defined in TIBCO ActiveMatrix BusinessWorks. It is used as the data consumer of the Salesforce Query activity.
To map data values in the ParentToChildren process, complete the following steps:
- Procedure
- Click the Mapper activity in the ParentToChildren process, the
Mapper panel is displayed.
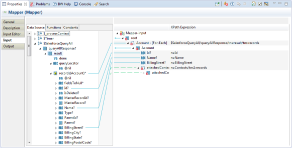
On the Input tab, you can see the available data source and the expected input of the activity. The data source and activity input are represented as schema trees.
- Cast the records element that is received from the Salesforce Query activity into the data type of the Account sObject and then map the cast records element to the Account element.
- Map other elements to the corresponding elements.
If you want to map a complex element under the cast element, you have to manually set XPath in the corresponding input field, as shown in the following figure. The XPath must be matched with the corresponding schema returned from the query process at run time.
