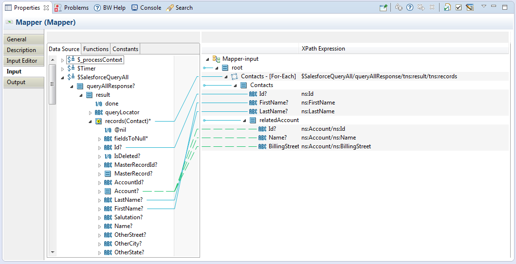
Mapping Data in the ChildToParent Process
Mapper is a general activity defined in TIBCO ActiveMatrix BusinessWorks. It is used as the data consumer of the Salesforce Query All activity.
Procedure
Copyright © 2021. Cloud Software Group, Inc. All Rights Reserved.
