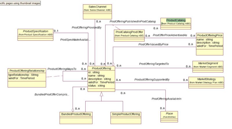
SID Business Entities Below ProductOffering
The SID Data Model expresses numerous Business Entities and methods for modeling data objects.
For the TIBCO MDM Data Model, the principal Business Entities modeled within our database were listed next to each Data Dictionary Object in Section 2 of this document, you may refer to other SID documentation for further details.
TIBCO MDM Uses the logical entities expressed in SID’s Product Domain and expresses then within it’s own Data Dictionary. Each TIBCO Fulfillment Catalog repository, relationship, and attribute use the SID names for internal reference. However, display names to the business user are always allowed to be as customer-centric as you wish.
Copyright © Cloud Software Group, Inc. All rights reserved.
