The XML format used is defined by the HFM application. The add-on reuses this format for Essbase and Planning data values as an internal pivot format.
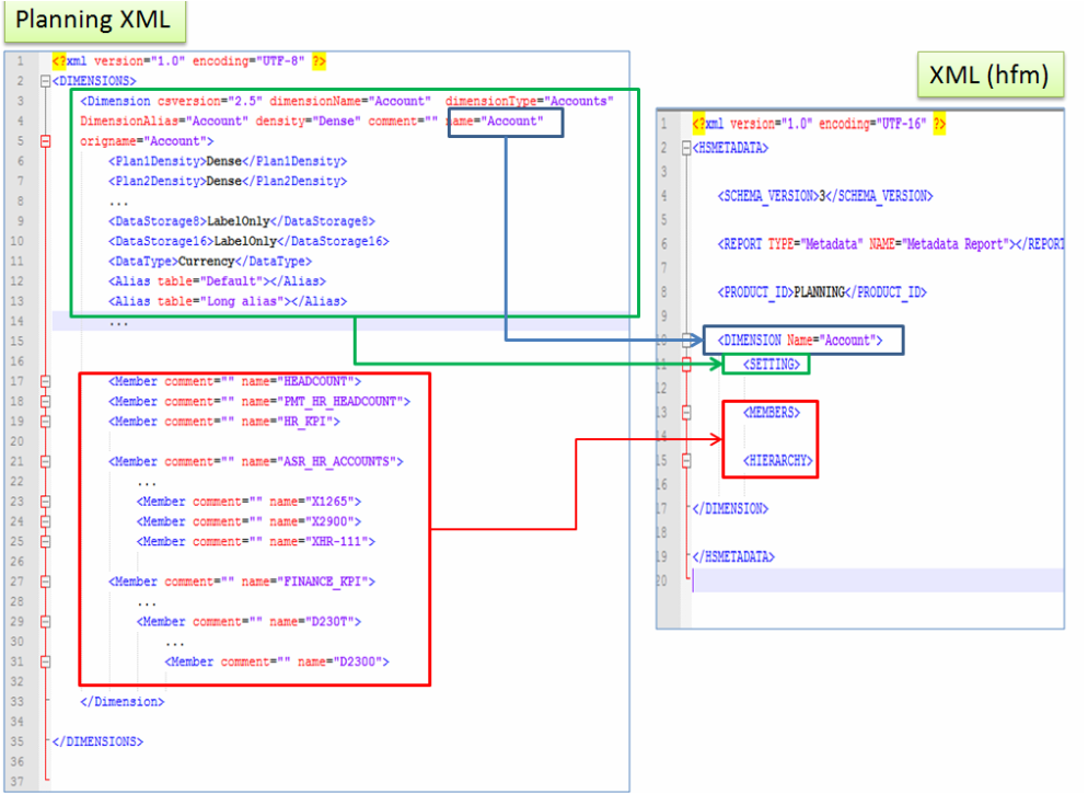
For Planning XML import and export, the add-on transforms Planning XML into the new HFM XML structure (see diagram below).

An Excel template must be used to export data from Essbase and import data into EBX®. The same template is used to generate data in a format readable by Essbase.
In this template:
Each dimension is managed as a sheet.
Each row is a member.
Columns from 'Gen 1' to 'Gen 20' are used to declared relationships between a parent and its children.
An example of this spreadsheet template is provided with the add-on. Also see the Appendix - Excel Essbase format and use for a full description of the template.
The Essbase user must configure the reporting tool in Essbase to generate this Excel file.
An ADS template is used to export data from EPMA and import it into EBX®. The same template is used to generate data in a format readable by EPMA.
In this template:
Dimension settings are managed in one specified section: !Section=Dimensions.
Associations between dimensions are managed in section: !Section=DimensionAssociations
Each dimension's hierarchy is managed in one compatible hierarchy section. For example, the 'Account' dimension's hierarchy information is managed in section:!Hierarchies=planning_SampApp_Account.
Depending on your environment, there are three ways to manage the hierarchy node information on each dimension:
In only the hierarchy section
In two sections:
Hierarchies: to manage the hierarchy information
Members: to manage the node information
In three sections:
Hierarchies: to manage the hierarchy information
Members: to manage the node information
PropertyArray: to manage specific node information
Please refer to the appendix for a full description of the template.