TIBCO EBX®
Add-on for Oracle Hyperion EPM Documentation > User Guide
Navigation modeAdd-on for Oracle Hyperion EPM Documentation > User Guide

File format

XML

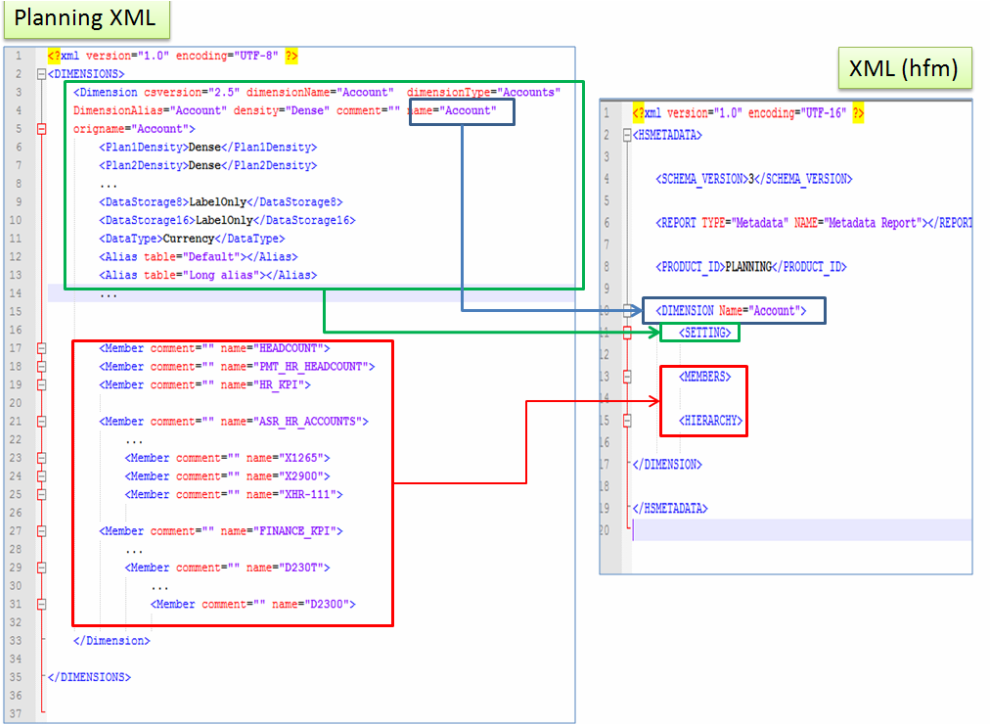
The XML format used is defined by the HFM application. The add-on reuses this format for Essbase and Planning data values as an internal pivot format.

For Planning XML import and export, the add-on transforms Planning XML into the new HFM XML structure (see diagram below).

/10000000000003E2000002D5372DDD5E.png

Excel for Essbase

An Excel template must be used to export data from Essbase and import data into EBX®. The same template is used to generate data in a format readable by Essbase.

In this template:

An example of this spreadsheet template is provided with the add-on. Also see the Appendix - Excel Essbase format and use for a full description of the template.

The Essbase user must configure the reporting tool in Essbase to generate this Excel file.

ADS

An ADS template is used to export data from EPMA and import it into EBX®. The same template is used to generate data in a format readable by EPMA.

In this template:

Please refer to the appendix for a full description of the template.