Customize the TERR environment at startup

A user or an administrator can specify a variety of files, environment variables, and functions to customize a TIBCO Enterprise Runtime for R session. These options are processed when the session starts. Changing them does not affect the current session of TIBCO Enterprise Runtime for R.

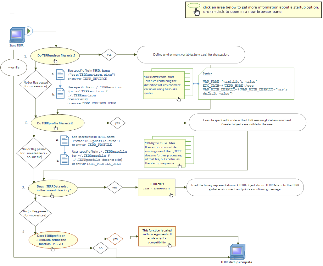
These startup options are run in order and include the following.

  1. TERRenviron files
  2. TERRprofile files
  3. .TERRData files
  4. .First function

For both TERRenviron and TERRprofile, you can specify site-specific and user-specific files, which are processed in that order. Optionally, you can specify them as environment variables rather than files.

You can bypass running individual or all startup options by passing flags.

Optional startup flags Description
--vanilla All startup options ignored.
--no-environ All TERRenviron files and environment variables are ignored.
--no-site-file All site-specific profile files and environment variables are ignored.
--no-init-file All user-specific profile files and environment variables are ignored.

This flowchart shows you how these options are processed at startup.

customizing the TERR startup 
		  TERRenviron TERRprofile .TERRData .First TERRenviron TERRprofile .TERRData .First