Copyright © Cloud Software Group, Inc. All Rights Reserved
Copyright © Cloud Software Group, Inc. All Rights Reserved


Fulfillment Provisioning Modules

Fulfillment Provisioning Modules
This chapter discusses the pre-built Fulfillment Provisioning modules that you can use in provisioning flows. Each section is devoted to a different functionality, which is often provided by a group of modules.
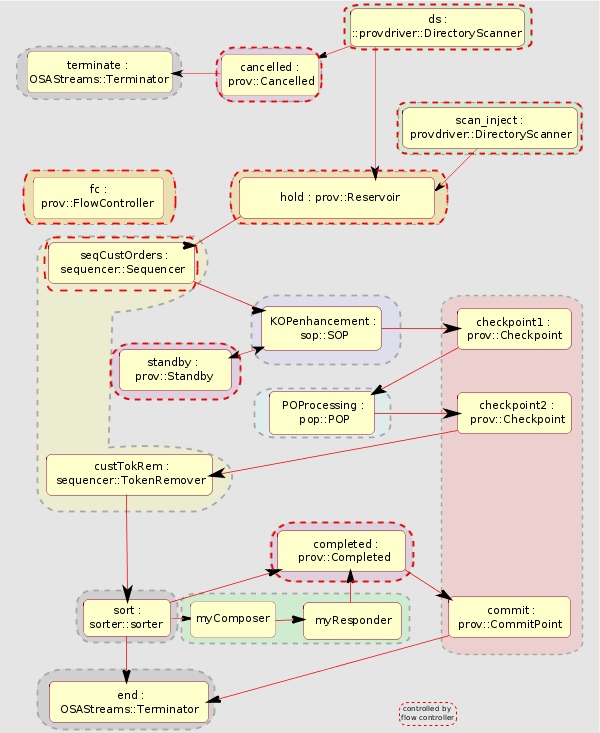
The following figure shows the different provisioning groups.
Figure 18. Provisioning groups
There is also a general-purpose service module that you can use to invoke the Fulfillment Provisioning service framework. Refer to the TIBCO Fulfillment Provisioning Developer's Guide for details of this module.

Copyright © Cloud Software Group, Inc. All Rights Reserved
Copyright © Cloud Software Group, Inc. All Rights Reserved