Mapping of Identity Assignments
The Identity Assignment Mapping diagram illustrates how identity assignments are mapped.
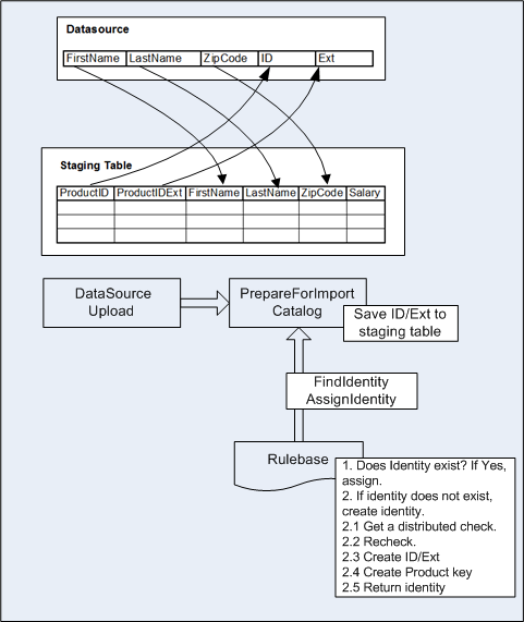
The following diagram illustrates how identity assignments are mapped:
Identity Assignment Mapping
Copyright © Cloud Software Group, Inc. All rights reserved.