AI Model Process
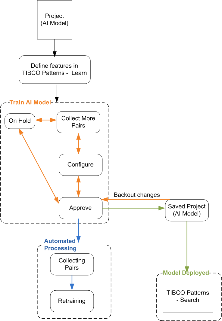
The following diagram depicts the process of the AI model:
The following diagram depicts the process of the AI model:
Copyright © 1999-2025. Cloud Software Group, Inc. All Rights Reserved.