Processing Amended Order with Manual Order Plan Development Enabled
The sequence diagram for processing an amended order with Manual Order Plan Development enables is as follows:
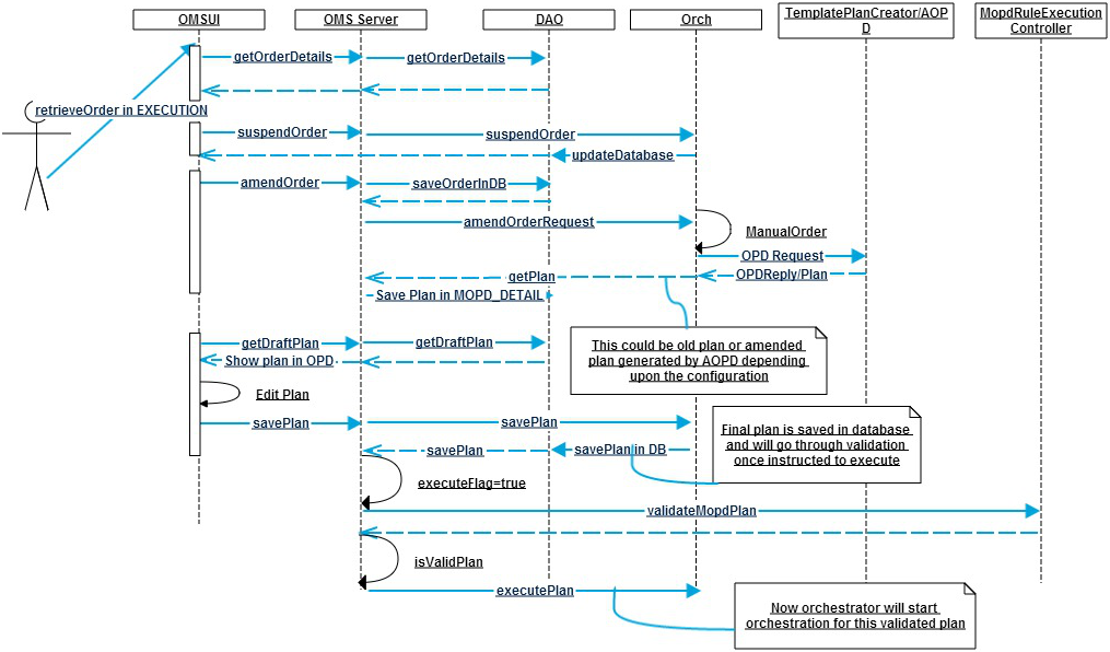
The following steps provide a high level flow for manual order submission in case of amendment:
- Identify an order which needs to be amended.
 - Suspend the identified order. Order is suspended and database is updated.
 - Submit an amendment request.
 - Orchestrator sends the amend order Request to Automated Order Plan Development, JMS, or third party for draft plan generation.
 - Orchestrator receives the draft plan and stops the further execution until the final plan is not received.
 - Search for the manual order which needs to be edited manually.
 - Retrieve the order details for manual order and gets order details in Order Management Server UI.
 - Traverse to the draft plan which was saved earlier.
 - Draft plan in UI is visible.
 - Provide Instructions to get draft plan in UI. This provides an indication to the system that you want to edit the plan.
 - Edit the plan by adding, modifying, or deleting plan item, milestones, and dependencies in the plan developed by Automated Order Plan Development.
 - Edit the draft plan through the TIBCO Order Management - Long Running UI and provide instructions to save the plan in database.
 - Plan is saved in database.
 - Provide instructions to execute this plan.
 - Plan is validated by using the validation framework provided by the server.
 - If plan is valid then the orchestrator is notified with the final plan and it starts execution of the plan.
 - If plan is not valid then application returns back specifying that plan is not valid and the plan can be corrected.
 
For amended order, a template plan is generated, which you can edit from the TIBCO Order Management - Long Running UI. This template plan can be generated in following ways:
The following property provides an indication whether the plan is generated by using Automated Order Plan Development or not:
<ConfValue description="Template for Mopd amendment plan generation" isHotDeployable="true" name="Template for Mopd amendment plan generation" propname="com.tibco.fom.orch.mopd.amendment.templatePlan" readonly="false" sinceVersion="3.0" visibility="Basic"> <ConfString default="AOPD" value="AOPD" /> </ConfValue>
A property with value FALSE indicates that the existing plan is not used and a plan is generated by using Automated Order Plan Development for amended order. A property with value TRUE indicates that existing plan is used as template plan for editing plan by user.
