Plan Item Jeopardy
The plan item jeopardy occurs when plan items exceed or predicted to exceed following thresholds specified in a plan fragment model of a process component:
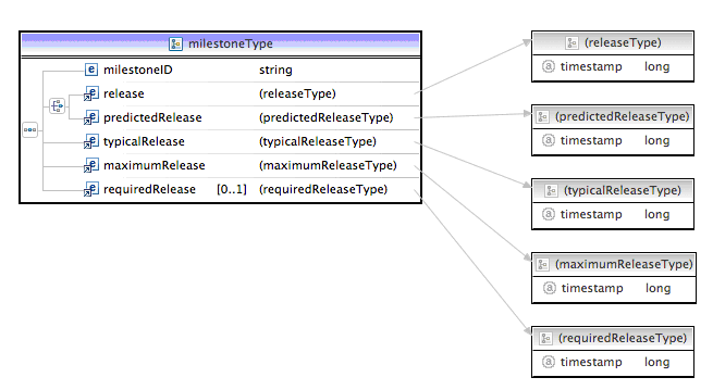
The visual representation of the jeopardy event payload for the PlanItem Jeopardy event XML object is as follows:
The following is the visual representation of the plan item:
The following table lists all the jeopardy events that Jeopardy Management System raises for the Plan Item jeopardy.
| Plan Item Jeopardy Conditions | Description |
|---|---|
| AFF-JM-PLANITEM-0100 | Plan item has exceeded typical duration |
| AFF-JM-PLANITEM-0110 | Plan item has exceeded maximum duration |
| AFF-JM-PLANITEM-0120 | Plan item has exceeded required start |
| AFF-JM-PLANITEM-0200 | Plan item start is predicted to exceed required start and is increasing |
| AFF-JM-PLANITEM-0210 | Plan item start is predicted to exceed required start and is decreasing |
| AFF-JM-PLANITEM-0220 | Plan item is no longer predicted to exceed required start |
Copyright © 2023. Cloud Software Group, Inc. All Rights Reserved.


