TIBCO Developer Hub Overview

Using a developer portal is an essential part of platform engineering. TIBCO® Developer Hub is the developer portal. It is a one-stop portal that has a centralized catalog, which restores order to microservices and infrastructure, and ships code. As a part of the platform team can, you use it to standardize the development approaches and help the developers focus on creating business value.

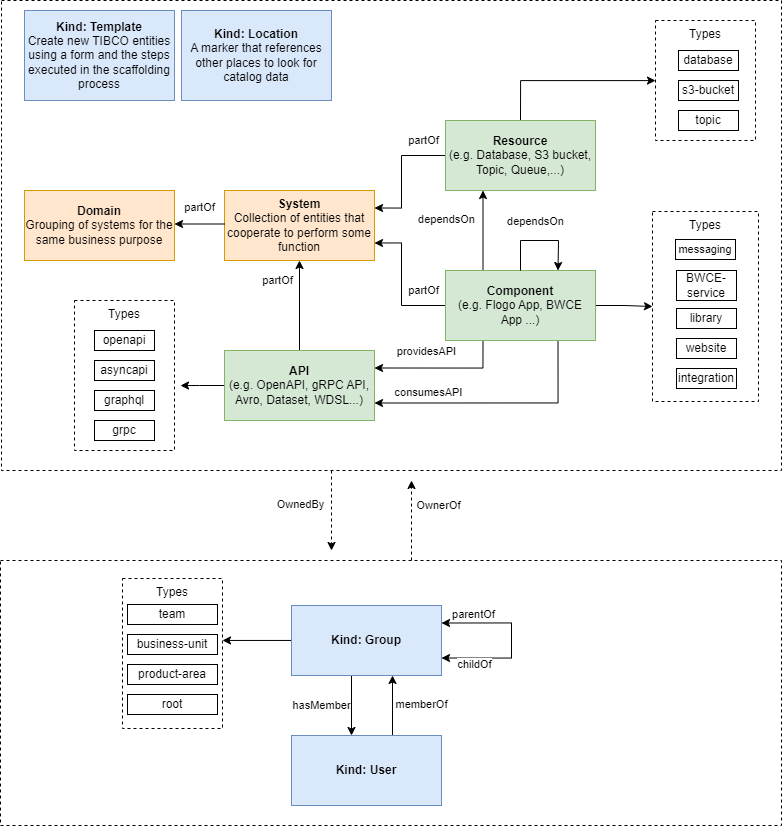
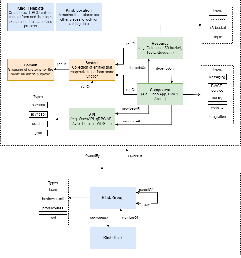
With TIBCO Developer Hub, you can build new development assets using the templates, manage CI/CD build pipelines, and find technical documentation and its owners. Also, you can find existing systems, integration flows, APIs, and other developed assets. The following image describes the core concepts of TIBCO Developer Hub. These concepts are based on the Backstage concepts.

Note: TIBCO Developer Hub is created from an open platform Backstage. Before you start working in the TIBCO Developer Hub, learn the key concepts and features of Backstage.