Importing Data
The quickest, and in many cases easiest, way to access data files from other Windows applications (such as spreadsheets) is to use the Clipboard.
Statistica supports special Clipboard data formats generated by applications such as Microsoft Excel. For example, Statistica properly interprets formatted cells (such as 4/17/1999 or $10) and text values, including extensive in-cell formatting (such as RVS tower 120.3MHz).
Data files from a wide variety of Windows and non-Windows applications can also be accessed and translated into the Statistica format (.sta) using the file import facilities.
- Select the File tab.
- Click
Open to display the
Open dialog.

- A wide variety of files are available in the Files of type box. Along with the numerous types of Statistica documents, Excel, dBASE, SPSS Portable, Lotus/Quatro Worksheets, Text [formatted and free format text (ASCII)], HTML, and Rich Text Files are available.
- After you select the file to be opened in Statistica , you can specify the exact way in which the translation is to be performed. For instance, when you select an Excel file to be opened, you are prompted to select if Statistica should
Import all sheets to a Workbook or
Import selected sheet to a Spreadsheet.

- Next, you can specify the ranges in the foreign data file to be imported and decide whether to import case and variable names.

- This ability to specify the exact way in which a file is to be imported is a distinct advantage of using the file import facilities instead of the Clipboard. In addition, you can access types of data that are not (or not easily) accessible to Clipboard operations.
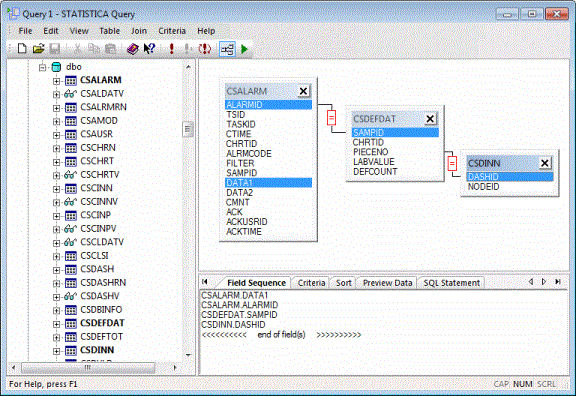
Statistica Query
In addition to the file import facilities previoulsy described, Statistica provides access to virtually all databases (including many large system databases such as Oracle, Sybase) by Statistica Query.
- Select the File tab.
- Click
External Data. See options below the
Query heading.

- With Statistica Query, you can easily access data using OLE DB (Object Linking and Embedding Database) conventions. OLE DB is a database architecture [based on the Component Object Model (COM)] that provides universal data integration over an enterprise network, from mainframe to desktop, regardless of the data type.
- Statistica Query supports multiple database tables; specific records (rows of tables) can be selected by entering SQL statements.
- Statistica Query automatically builds the SQL statement for you as you select the components of the query by a simple graphical interface and intuitive menu options and dialogs. Hence an extensive knowledge of SQL is not necessary in order for you to create advanced and powerful queries of data in a quick and straightforward manner. Multiple queries based on one or many different databases can also be created to return data to an individual spreadsheet; hence, you can maintain connections to multiple external databases simultaneously.
Import options
Additional import options can be accessed on the Import tab of the Options dialog.
- Select the Tools tab.
- Click
Options.

- You can specify the manner in which Excel, Text, and HTML files are imported as well as the maximum rows of data that is retrieved by Statistica Query. Note that Statistica Query is capable of retrieving data larger than the value you specify here. Once you have reached the maximum row, you are prompted to continue or stop retrieving data.
Accessing data files larger than the local storage
Enterprise versions of Statistica offer options to query and access large remote data files in-place (that is, without having to import the data and create a local copy).