User Guide > Exploring Data Lineage > Working with the Data Lineage Graph > Getting Resource Details
 
Getting Resource Details
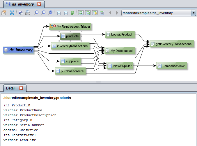
You can get detailed information about any resource in the lineage graph. For example, for tables you can display the data types for each column. For views, you can view the SQL that defines the view.
You can tell the resource type by the icon next to its name.
To display resource details
1. Open a lineage graph.
2. Optionally, select any resource in the lineage graph.
3. Click the Show Detail button.
4. Optionally, select a different resource to display its details in the same tab.
The type of information displayed depends on the resource type:
Resource Type
Details Provided
Data source
Resource path in TDV.
Script
Code that defines the script.
Table
Column data types.
Transformation
Code that defines the transformation.
View
SQL that defines the view. A selected column is highlighted in yellow.
For example, when you double-click a view to display its columns, the columns and their relationships are displayed and the Detail panel shows the SQL that defines the view. If you select a column, then the references to the column are highlighted in yellow as shown in this example: