Displaying the Lineage of a View
When you are working on a complex query, it is useful to know what resources are involved so you can understand the query’s relationships to other resources. The relationships displayed include the resources on which the view depends and any resources that depend on the view. The Lineage panel in Studio shows a view’s lineage. The Lineage panel is also available for cached views as well as other resource types. See Exploring Data Lineage, for more information.
To display the lineage of a view
| 1. | Open the view and click the Open Lineage Panel toolbar button. For OLAP Views this button is on the SQL tab of the editor. |
Note: You can also display the lineage for the view by right-clicking a view in the resource tree, and selecting Open Lineage. A new tab opens in the Studio workspace. This method of displaying the view lineage provides more space and is useful if your view has many resources.
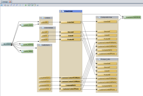
The Lineage panel opens in the lower section of the view’s editor and displays all the resources involved with the view in a graphical format. The following screen shows the resources (data sources and tables) on which the sample view ViewOrder depends and the resources that depend on this view.
In the graphical format, the view’s dependencies are shown on its left and the resources that depend on it are shown on its right.
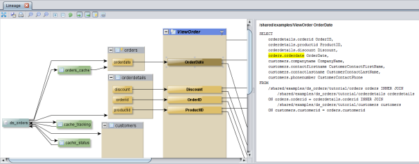
| 2. | Select any resource in the Lineage panel to see details about the resource in the right pane. For example, select a table in a view to display the SQL used to generate that view with the selected table highlighted. |
| 3. | Use the buttons at the top of the Lineage panel to adjust the display. See Lineage Panel Buttons and Controls for more information. |
See Working with the Data Lineage Graph for more information about the Lineage panel.