ビューのリニエージ表示
複雑なクエリに取り組んでいる場合、どのリソースが関係しているかを知っておくと、クエリと他のリソースとの関係を理解できると便利です。表示される関係には、ビューが依存するリソースと、ビューに依存するすべてのリソースが含まれます。Studio の [リニエージ] パネルには、ビューのリニエージが表示されます。[リニエージ] パネルは、キャッシュされたビューやその他のリソース タイプでも使用できます。詳細については、「データ リニエージの探索」を参照してください。
ビューのリニエージを表示するには
| 1. | ビューを開き、[リニエージ パネルを開く] ツールバー ボタンをクリックします。OLAP ビューの場合、このボタンはエディターの [SQL] タブにあります。 |
注:リソース ツリーでビューを右クリックし、[リニエージを開く] を選択して、ビューのリニエージを表示することもできます。Studio ワークスペースに新しいタブが開きます。ビューのリニエージを表示するこの方法を使用すると、より多くのスペースが確保されるため、ビューに多くのリソースがある場合に便利です。
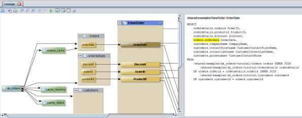
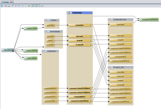
[リニエージ] パネルがビューのエディターの下部に開き、ビューに関連するすべてのリソースがグラフィック形式で表示されます。次の画面は、サンプル ビュー ViewOrder が依存するリソース (データ ソースとテーブル) と、このビューに依存するリソースを示しています。
グラフィカル形式では、ビューの依存関係が左側、ビューに依存するリソースが右側に表示されます。
| 2. | [リニエージ] パネルで任意のリソースを選択すると、右側のペインにリソースの詳細が表示されます。たとえば、ビューでテーブルを選択すると、そのビューの生成に使用された SQL が表示され、選択したテーブルが強調表示されます。 |
| 3. | [リニエージ] パネルの上部にあるボタンを使用して、表示を調整します。詳細については、「リニエージ パネルのボタンとコントロール」を参照してください。 |
[リニエージ] パネルの詳細については、「データ リニエージ グラフの操作」を参照してください。