Partitions

To support high-availability configurations and to balance application workload across multiple machines, application objects are organized into partitions.

A partition is identified by a name. Partition names must be globally unique for all nodes in a cluster. Each partition is associated with a node list consisting of one or more nodes. The node list is specified in priority order. The highest priority available node in the node list is the active node for the partition. All other nodes in the node list are replica nodes for the partition. Replica nodes can use either synchronous or asynchronous replication (see the section called “Replication”).

If the active node becomes unavailable, the next highest available replica node in the node list automatically becomes the active node for the partition.

All objects in a partition with replica nodes have a copy of the object state transparently maintained on replica nodes. These objects are called replica objects.

Partition definitions

Figure 7.1. Partition definitions


Figure 7.1, “Partition definitions” defines three partitions named One, Two, and Three. Partitions One and Two support replication of all contained objects, with node B replication done synchronously and node C replication done asynchronously. Partition Three has only a single node B defined so there is no replication in this partition. All objects assigned to partition Three during creation are transparently created on node B. A node A failure will cause the active node for partition One and Two to change to node B. A node B failure has no impact on the active node for partition One and Two, but it causes all objects in partition Three to be lost since there is no other node hosting this partition.

Sparse Partitions

Figure 7.2, “Sparse partition” shows three nodes, A, B, and C, and a partition P. Partition P is defined with an active node of A and a replica node of B. Partition P is also defined on node C but node C is not in the node list for the partition. On node C, partition P is considered a sparse partition.

The partition state and node list of sparse partitions is maintained as the partition definition changes in the cluster. However, no objects are replicated to these nodes, and these nodes cannot become the active node for the partition. When an object in a sparse partition is created or updated, the create and update is pushed to the active and any replica nodes in the partition.

Sparse partition

Figure 7.2. Sparse partition


Sparse partition definitions are useful for application specific mechanisms that require a node to have a distributed view of partition state, without being the active node or participating in replication.

Defining partitions

Partitions are defined directly by the application or an administrator on a running system. Partitions should be defined and enabled (see the section called “Enabling and disabling partitions”) on all nodes on which the partition should be known. This allows an application to:

  • immediately use a partition. Partitions can be safely used after they are enabled. There is no requirement that the active node has already enabled a partition to use it safely on a replica node.

  • restore a node following a failure. See the section called “Restore” for details.

As an example, here are the steps to define a partition P in a cluster with an active node of A and a replica node of B.

  1. Nodes A and B are started and have discovered each other.

  2. Node A defines partition P with a node list of A, B.

  3. Node A enables partition P.

  4. Node B defines partition P with a node list of A, B.

  5. Node B enables partition P.

Partition definitions can be redefined to allow partitions to be migrated to different nodes. See the section called “Migrating a partition” for details.

The only time that node list inconsistencies are detected is when object re-partitioning is done (see the section called “Updating object partition mapping”), or a sparse partition is being defined.

Enabling and disabling partitions

Once, a partition has been defined, it must be enabled. Enabling a partition causes the local node to transition the partition from the Initial state to the Active state. Partition activation may include migration of object data from other nodes to the local node. It may also include updating the active node for the partition in the cluster. Enabling an already Active partition has no affect.

Disabling a partition causes the local node to stop hosting the partition. The local node is removed from the node list in the partition definition on all nodes in the cluster. If the local node is the active node for a partition, the partition will migrate to the next node in the node list and become active on that node. As part of migrating the partition all objects in the partition on the local node are removed from shared memory.

When a partition is disabled with only the local node in the node list there is no impact to the objects contained in the partition on the local node since a partition migration does not occur. These objects can continue to be read by the application. However, unless the partition mapper is removed, no new objects can be created in the disabled partition because there is no active node for the partition.

Remotely defined and enabled partitions

When a partition is defined, the partition definition is broadcast to all discovered nodes in the cluster. The RemoteDefined status (see the section called “Partition status”) is used to indicate a partition that was remotely defined. When the partition is enabled, the partition status change is again broadcast to all discovered nodes in the cluster. The RemoteEnabled status (see the section called “Partition status”) is used to indicate a partition that was remotely enabled.

While the broadcast of partition definitions and status changes can eliminate the requirement to define and enable partitions on all nodes in a cluster that must be aware of a partition, it is recommended that this behavior not be relied on in production system deployments.

The example below demonstrates why relying on partition broadcast can cause problems.

  1. Nodes A, B, and C are all started and discover each other.

  2. Node A defines partition P with a node list of A, B, C. Replica nodes B and C rely on the partition broadcast to remotely enable the partition.

  3. Node B is taken out of service. Failover (see the section called “Failover”)changes the partition node list to A, C.

  4. Node B is restarted and all nodes discover each other, but since node B does not define and enable partition P during application initialization the node list remains A, C.

At this point, manual intervention is required to redefine partition P to add B back as a replica. This manual intervention is eliminated if all nodes always define and enable all partitions during application initialization.

Failover

A partition with one or more replica nodes defined in its node list will failover if its current active node fails. The next highest priority available node in the node list will take over processing for this partition.

When a node fails, it is removed from the node list for the partition definition in the cluster. All undiscovered nodes in the node list for the partition are also removed from the partition definition. For example, if node A fails with the partition definitions in Figure 7.1, “Partition definitions” active, the node list is updated to remove node A leaving these partition definitions active in the cluster.

Updated partition node list

Figure 7.3. Updated partition node list


Once a node has been removed from the node list for a partition, no communication occurs to that node for the partition.

Restore

A node is restored to service by defining and enabling all partitions that will be hosted on the node. This includes partitions for which the node being restored is the active or replica node. When a partition is enabled on the node being restored partition migration occurs, which copies all objects in the hosted partitions to the node.

To restore node A to service after the failure in the section called “Failover”, requires the following steps:

  • define and enable partition One with active node A and replicas B and C.

  • define and enable partition Two with active node A and replica B.

After these steps are executed, and partition migration completes, node A is back online and the partition definitions are back to the original definitions in Figure 7.1, “Partition definitions”.

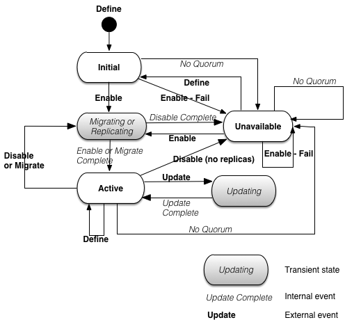
Partition states

Partitions can have one of the following states:

Table 7.1. Partition states

StateDescription
InitialPartition was defined, but not enabled. Objects cannot be mapped to this partition in this state.
ActivePartition is running on the active node for the partition.
MigratingThe active node for a partition is being updated. This state occurs during failover, restore, and during operator migration of a partition.
ReplicatingPartition replicas are being updated, but the active node is not changing. Objects are being pushed to the replica nodes that were added, then removed from replica nodes that were deleted from the partition's node list. This state occurs when an existing partition's node list is redefined.
UpdatingPartition object membership is being updated. This state is entered when a re-partition is occurring.
UnavailablePartition is not active on any node. Objects cannot be mapped to this partition in this state.

Figure 7.4, “Partition state machine” shows the state machine that controls the transitions between all of these states.

Partition state machine

Figure 7.4. Partition state machine


The external events in the state machine map to an API call or an administrator command. The internal events are generated as part of node processing.

Partition state change notifiers

Partition state change notifiers are called at partition state transitions if an application installs them. Partition state change notifiers are called in these cases:

  • the transition into and out of the transient states defined in Figure 7.4, “Partition state machine”. These notifiers are called on every node in the cluster that has the notifiers installed and the partition defined and enabled.

  • the transition directly from the Active state to the Unavailable state in Figure 7.4, “Partition state machine”. These notifiers are only called on the local node on which this state transition occurred.

Partition status

Partitions also have a status, which defines how the local definition of the partition was done, and whether it has been enabled. The valid states are defined in Table 7.2, “Partition status”.

Table 7.2. Partition status

StateDescription
LocalDefinedThe partition was defined on the local node.
RemoteDefinedThe partition was never defined on the local node. It was only remotely defined.
RemoteEnabledThe partition was never enabled on the local node. It was only remotely enabled.
LocalEnabledThe partition was enabled on the local node.
LocalDisabledThe partition was disabled on the local node.

All of the partition status values are controlled by an administrative operation, or API, on the local node except for the RemoteEnabled and RemoteDefined statuses. The RemoteEnabled and RemoteDefined statuses occurs when local partition state was not defined and enabled on the local node, it was only updated on a remote node.

If the local node leaves the cluster and is restarted, it must redefine and enable a partition locally before rejoining the cluster to rejoin as a member of the partition. For this reason it is recommended that all nodes perform define and enable for all partitions in which they participate, even if they are a replica node in the partition.