Copyright © Cloud Software Group, Inc. All Rights Reserved
Copyright © Cloud Software Group, Inc. All Rights Reserved


Fulfillment Provisioning Modules : Controlling Request Flow

Controlling Request Flow
You can control the flow of service orders using Reservoir modules and order queues to hold service orders. A FlowController module is required to regulate the flow and controls any number of Reservoirs and order queues. The FlowController must be present in the Fulfillment Provisioning flow but not linked to any other module. It is a stand-alone module.
If more than one FlowController is required in a Fulfillment Provisioning application, then the reservoir and OrderQueue modules in the flow have to specify with which FlowController they are associated. This is done using an attribute which specifies the name of the FlowController instance.
It is recommended that the flow should contain only one FlowController.When only one is used, then all flow controlled modules are automatically associated with the one FlowController.
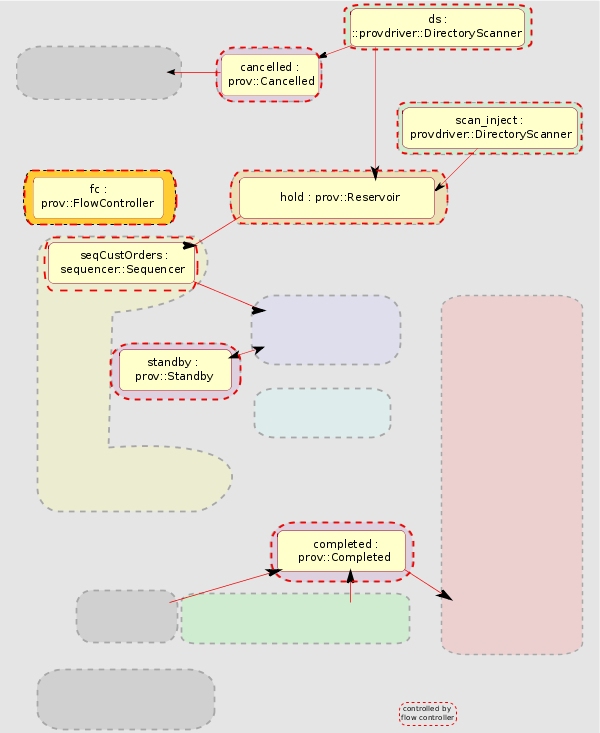
Figure 28. Flow Control Modules
Reservoir and Queue Behavior
The Reservoir (or OrderQueue) module stores all service orders until the FlowController assigned to it triggers the release of one or more of the held service orders. If the service orders are not prioritized, they are released in first-in, first-out order. If the service orders have different priorities, they are sorted into priority slots. The Reservoir or queue then escalates them according to the escalation frequency, which is configurable. It selects the next service order from the highest-priority slot. Orders with the same priority are released in first-in, first-out order.
A Reservoir or an OrderQueue is always controlled by a single FlowController module.
You can configure Reservoirs and OrderQueues to swap service orders out to disk when a specific number of orders is reached in the whole shared memory. This can help to conserve shared memory in configurations where reservoirs can contain a large number of orders. The orders are read back into memory before sending them downstream. You configure this feature using the flow controller's swapLevel attribute.
Reservoirs automatically checkpoint the incoming service orders (see also Checkpointing Service Orders). Therefore, it is never necessary to place a checkpoint module immediately before or after a Reservoir.
Type
prov::Reservoir
For more details about this module, refer to the component documentation.

Copyright © Cloud Software Group, Inc. All Rights Reserved
Copyright © Cloud Software Group, Inc. All Rights Reserved