Copyright © Cloud Software Group, Inc. All Rights Reserved
Copyright © Cloud Software Group, Inc. All Rights Reserved


Fulfillment Provisioning Modules : Checkpointing Service Orders

Checkpointing Service Orders
You define a checkpoint at a place in the stream where you want to guarantee that the work completed up to that point is not repeated. You can add as many checkpoints to your stream as you need.
When Fulfillment Provisioning re-injects a checkpointed service order, it does so at the last checkpoint that the service order passed.
When you add checkpoints or order queues, you also need to commit service orders at the end of a stream. You commit service orders with the Commitpoint module.
If there are no check points, makeCheckpoints is set to FALSE on drivers, sequencers, and so on.
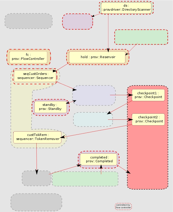
Figure 27. Checkpointing Modules
Checkpoint
The Checkpoint module externalizes the current state of service orders. The module receives objects of type ::prov::ServiceOrder and saves an external representation of the object. You can use this module to ensure the persistence of service orders in the event of a system failure.
The following types of modules have built-in checkpoints so it is never necessary to place a checkpoint module immediately before or after them in a provisioning flow:
Type
prov::Checkpoint
For more details about this module, refer to the component documentation.
Commitpoint
The Commitpoint module removes all externalized versions of the request.
Type
prov::Commitpoint
For more details about this module, refer to the component documentation.
Reinjecting Service Orders
Following a system failure, you can reinject all service orders with checkpoints using the following commands:
provadmin reloadCheckpoints checkpoints
This command must be issued before opening the gates. This assures that the orders with a checkpoint are completed before other newer orders are admitted to the provisioning flow.
Data Storage Back Ends
When checkpoints are placed in service orders, a representation is saved in some external format. This is done in a flat file format.
Using Checkpoints
The use of checkpoints has a direct impact on system performance, so you should use them sparingly. There are two locations in a flow where the use of checkpoints is recommended:
The Fulfillment Provisioning flow controller swap level monitoring feature should also be used for memory management.
The Fulfillment Provisioning checkpoint feature reduces, but cannot eliminate, the risk of dropping orders. There are still failure modes in which in-flight orders will be dropped. Over-use of checkpoints may increase the risk of such failures.

Copyright © Cloud Software Group, Inc. All Rights Reserved
Copyright © Cloud Software Group, Inc. All Rights Reserved