Canevas de données
Le Canevas de données (la vue de la source) montre la manière dont les données ont été ajoutées à la table de données et si d'autres modifications ont été effectuées pour obtenir la table de données finale. Chaque objet de la partie supérieure du Canevas de données est appelé un nœud. Il peut représenter une source de données, une opération pour laquelle les données de deux sources ont été combinées, une fonction de données ou tout autre élément similaire. Dans la structure de la source, vous pouvez cliquer sur différents nœuds pour voir ce qui a été fait avec les données lors de cette étape. Cela peut vous aider à obtenir des informations sur la façon dont la table de données finale, utilisée dans l'analyse, a été créée. Vous pouvez également utiliser le Canevas de données pour modifier les paramètres de différents nœuds ou opérations, ou pour recharger des données provenant de différentes sources.
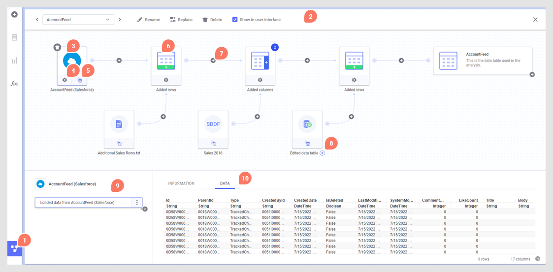
Dans la barre de création, cliquez sur Canevas de données
.
Dans cet exemple, une table de données a été chargée depuis Salesforce et des lignes et colonnes ont été ajoutées à la table de données d'origine depuis des fichiers de données et une copie associée d’une autre table de données.
- Basculez entre le Canevas de données et le Canevas de visualisation en cliquant sur l'icône Canevas de données
dans la barre de création.
- La barre d'outils située en haut du Canevas de données affiche la table de données que vous consultez et contient des outils fonctionnant sur la table de données entière, tels que Renommer, Remplacer et Supprimer. Vous pouvez également masquer les tables de données (par exemple, si elles sont utilisées pour des calculs intermédiaires) à partir des sélecteurs d'axe et dans le menu volant Données dans l'analyse. Pour ce faire, décochez la case Afficher dans l'interface utilisateur.
- Cliquez sur un nœud pour afficher plus d'informations à propos de ce nœud dans les champs ci-dessous.
- Si les paramètres du nœud peuvent être modifiés, cliquez sur l'icône des paramètres sous le nœud pour les modifier. Pour plus d'informations, reportez-vous aux rubriques Édition d'une connexion de données, Modification de la correspondance des colonnes ou d'autres paramètres des lignes ajoutées et Modification des paramètres des colonnes ajoutées. Notez que les boutons de paramètres auxquels vous avez eu accès au cours d'une session précédente peuvent être manquants si les données d'un autre nœud de la table de données ne sont pas disponibles. Assurez-vous donc d'obtenir toutes les données attendues dans l'analyse.
- Pour certains types de sources, vous pouvez modifier les paramètres du Chargement des données en cliquant sur le bouton en bas d'un nœud et en basculant vers des paramètres différents.
Ici, vous pouvez également recharger les données liées pour les sources de données où cela est possible, comme décrit dans la section Rechargement des données.Remarque : Certains nœuds n'ont pas accès à la source d'origine. Dans ce cas, les données stockées seront la seule option disponible. Par exemple, c'est le cas lorsque vous avez chargé un fichier depuis votre ordinateur local versSpotfire Business Author, ou si vous avez ajouté des données du presse-papiers à l'aide du client installé. Consultez la sectionDonnées liées, stockées et intégrées pour obtenir plus d'informations sur les paramètres de chargement des données. - Lorsque davantage de données ont été ajoutées à la table de données d'origine, les données à ajouter s'affichent dans un nœud séparé et les données d'origine ainsi que les lignes ou colonnes ajoutées s'affichent dans le nœud Lignes ajoutées ou Colonnes ajoutées.
- Vous pouvez ajouter des lignes ou des colonnes à un certain point dans la structure de données en cliquant sur le signe plus (+) entre deux nœuds. Lorsque vous utilisez le client installé, vous pouvez également ajouter des transformations entre les nœuds. Les transformations ajoutées à l'aide du signe plus aboutiront à la dernière étape du nœud à gauche du signe plus. Pour ajouter une transformation entre des groupes d'étapes existants (client installé uniquement), consultez le point 9.
- Des flèches de navigation peuvent être affichées si une table de données est une copie associée d'une autre table de données ou si les données proviennent d'une fonction de données. Cliquez sur la flèche pour accéder à l'élément associé dans le canevas de données.
- Le champ situé en bas à gauche montre la liste des groupes d'étapes pour le nœud actuellement sélectionné et, le cas échéant, il fournit un point d'entrée pour le remplacement d'une source de données ou la suppression d'opérations précédemment ajoutées. À l'aide du client installé, vous pouvez également ajouter ou modifier des transformations, ou modifier des paramètres à la demande ici. Si vous souhaitez ajouter des lignes ou des colonnes à un certain point dans la structure, vous pouvez cliquer sur le signe plus (+) de votre choix et sélectionner l'opération souhaitée. Notez que si vous insérez des lignes ou des colonnes dans des groupes de transformations de la liste des groupes d'étapes, toutes les transformations situées en dessous du point d'insertion seront déplacées vers le nouveau nœud dans la structure de données. En cas de problème avec une opération, vous en serez informé à l'aide des icônes et des info-bulles.
- Le champ à droite affiche des détails sur l'opération sélectionnée. Pour les sources « in-memory », cliquez sur l'en-tête Données pour afficher un aperçu des données et voir ainsi leur apparence après l'application des étapes du groupe d'étapes sélectionné. Vous pouvez également voir le nombre de lignes et de colonnes dans les données à ce stade, ce qui permet de déterminer si les données ont été ajoutées de la manière attendue.
Le nœud à l'extrême droite représente la table de données finale, de la façon dont elle est utilisée dans les visualisations dans Spotfire. Le symbole plus sur la table de données finale vous permet d'ajouter des éléments tels que des colonnes calculées ou des hiérarchies.
Si des fonctions de données ont été ajoutées, vous pouvez afficher des informations sur leur configuration actuelle et modifier leurs entrées et leurs sorties à partir du Canevas de données. Cliquez sur la flèche de navigation pour basculer entre la vue de la source de la table de données ou la vue de la fonction de données dans le Canevas de données. Pour plus d'informations sur les fonctions de données, consultez la rubrique Fonctions de données dans le Canevas de données.
- Changement de nom d'une table de données
Le nom des tables de données est affiché dans tous les sélecteurs de table de données et est utilisé comme nom par défaut dans les nouvelles visualisations de table. Si le nom initial de la table de données n'est pas suffisamment clair, vous pouvez lui attribuer un nom plus approprié. Les auteurs peuvent renommer les tables de données dans le Canevas de données. - Remplacement d'une table de données
Vous pouvez remplacer une table de données de votre analyse par des fichiers de données enregistrés en local sur votre ordinateur. Vous pouvez également utiliser les données qui ont été précédemment enregistrées dans la bibliothèque, ou, si vous disposez des droits d'accès appropriés, utiliser les données de Google Analytics ou Salesforce. - Suppression d'une table de données
Si vous avez ajouté plus d'une table de données à votre analyse, vous pouvez supprimer les tables de données inutilisées du Canevas de données. - Ajout de lignes à une table de données
Si vous travaillez avec des données « in-memory » importées, vous pouvez ajouter des lignes d'une source différente à votre table de données actuelle. Les données peuvent être ajoutées à partir d'un fichier local, d'un fichier de données préalablement enregistré dans la bibliothèque Spotfire (à l'aide du client installé), de fonctions de données qui produisent des données ou à partir de connexions de données enregistrées dans la bibliothèque.Vous pouvez également ajouter des données directement à partir de Google Analytics ou de Salesforce, si vous avez accès à ces systèmes. Dans le client installé, vous pouvez ajouter des données directement depuis d'autres sources de données à l'aide de connecteurs, de liens d'information ou du presse-papiers. - Ajout de colonnes à une table de données
Si vous travaillez avec des données « in-memory » importées, vous pouvez ajouter des colonnes à votre table de données actuelle afin de créer une jointure entre des données provenant de différentes sources et les fusionner en une seule table de données. Les données peuvent être ajoutées à partir d'un fichier local, d'un fichier de données préalablement enregistré dans la bibliothèque Spotfire (à l'aide du client installé), de fonctions de données qui produisent des données ou à partir de connexions de données enregistrées dans la bibliothèque.Vous pouvez également ajouter des données directement à partir de Google Analytics ou de Salesforce, si vous avez accès à ces systèmes. Dans le client installé, vous pouvez ajouter des données directement depuis d'autres sources de données à l'aide de connecteurs, de liens d'information ou du presse-papiers. - stockage des données dans l'analyse
Lorsque vous utilisez des données provenant d'une source de données pouvant être liée (par exemple, des données depuis Salesforce ou des fichiers de données enregistrés dans la bibliothèque), vous pouvez choisir d'enregistrer les données dans l'analyse ou de rechercher les données depuis la source à chaque ouverture de l'analyse. - Rechargement de données pour une source de données unique
Lorsque vous travaillez avec des données provenant de Salesforce, Google Analytics ou de fichiers de données enregistrés dans la bibliothèque, vous pouvez laisser les données liées à la source, afin qu'elles soient rechargées à partir de la source à chaque fois que vous ouvrez l'analyse. Vous pouvez aussi souhaiter recharger les données liées pendant une session, sans devoir rouvrir l'analyse. Par exemple, si vous savez que les données de la source sont actualisées toutes les cinq minutes et que vous souhaitez afficher les toutes dernières données, vous pouvez recharger les données d'une source de données particulière en suivant la procédure décrite dans cette rubrique. - Remplacement d'une source de données
Une table de données peut être basée sur des données d'une ou de plusieurs sources de données. Vous pouvez remplacer une source de données individuelle dans le Canevas de données. Cette opération est souvent préférable au remplacement de l'intégralité de la table de données. - Suppression d'opérations dans le Canevas de données
Certaines opérations effectuées sur les données peuvent être supprimées dans le Canevas de données. - Suppression d'une source de données d'une table de données
Si votre table de données a été construite sur des données provenant de plusieurs sources de données (par l'ajout de colonnes ou de lignes), vous pouvez supprimer les sources de données de la table de données lorsqu'elles deviennent obsolètes. Cette action s’effectue dans le Canevas de données. - Édition d'une connexion de données
Si vous avez ajouté des données à l'analyse à l'aide d'une connexion à une source de données externe (par exemple Salesforce ou Google Analytics), vous pouvez vouloir changer les colonnes à extraire, modifier la plage de données à rechercher ou, dans certains cas, ajouter des vues (tables de données) à la connexion de données, ou en supprimer. Vous pouvez utiliser le Canevas de données pour modifier la connexion.